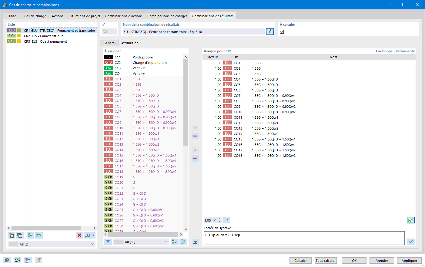
Fonctionnalité 002025 | Combinaisons de résultats
Fonctionnalité 002025 | Combinaisons de résultats
30.05.2024
022361
  • RFEM 6

Fonctionnalité 002025 | Combinaisons de résultats

Utilisé dans
  • Création automatique de combinaisons dans RFEM et RSTAB
Partager