Génération automatique de cas et de combinaisons de charges dans une fenêtre organisée
Génération automatique de cas et de combinaisons de charges dans une fenêtre organisée
20.08.2021
022849
  • RFEM 6
  • RSTAB 9

Génération automatique de combinaisons de charges

Génération automatique de cas et de combinaisons de charges dans une fenêtre organisée

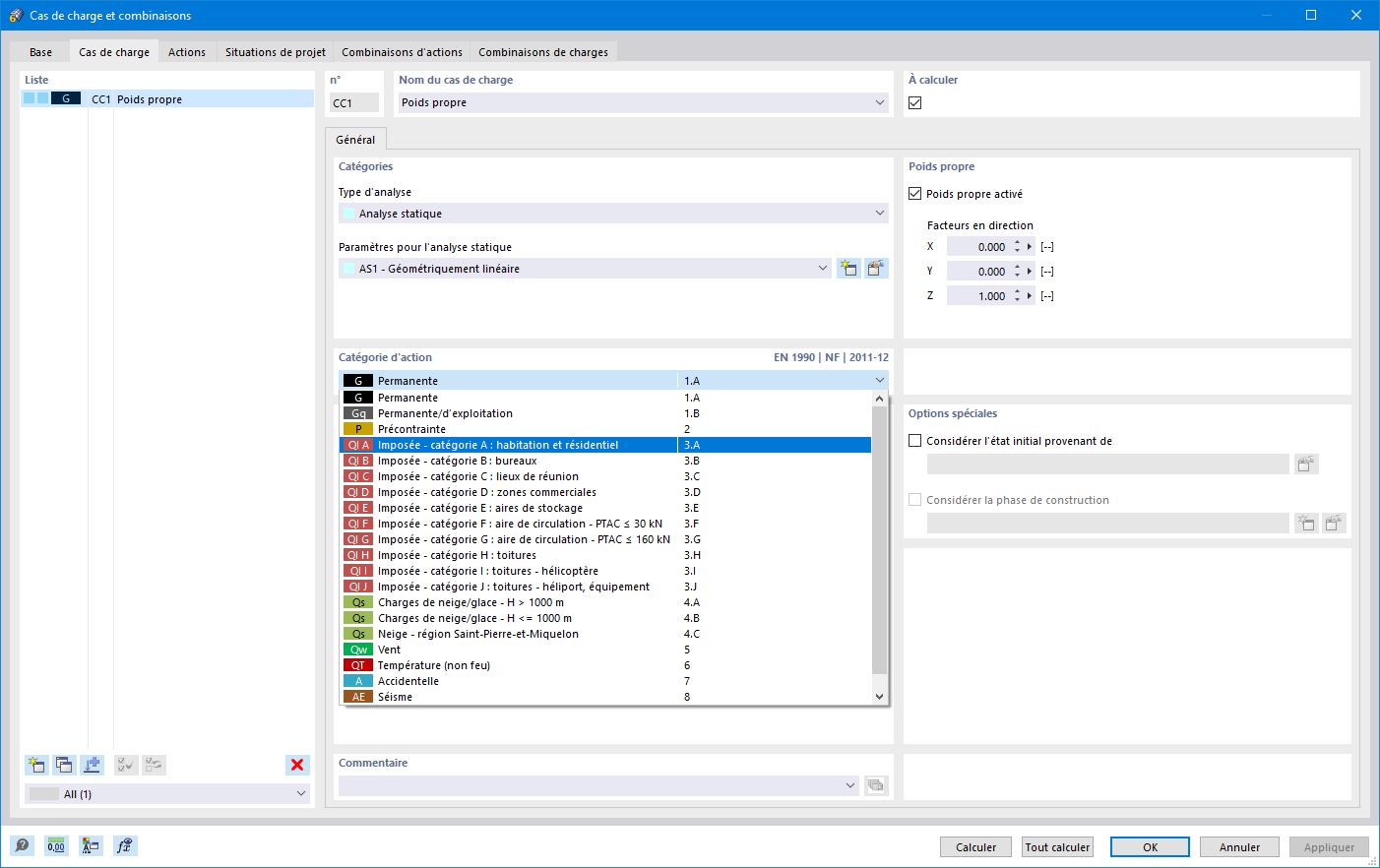
L’illustration montre une fenêtre pour la génération automatique de cas de charge et de combinaisons. Les cas de charge, combinaisons et situations de projet sont créés selon les normes internationales telles que l’Eurocode. L’interface permet de copier et d’ajouter des cas de charge dans une vue bien agencée. Les cas de charge et combinaisons peuvent également être facilement gérés sous forme de tableau.
  • Cas de charges et combinaisons
  • Génération automatique
  • RFEM
  • Eurocode
  • Normes internationales
  • Vue de la table
Utilisé dans
  • Cas de charge et combinaisons
Partager