Affichage détaillé des détails de vérification avec résultats tabulaires et graphiques. Informations clairement structurées sur les vérifications normatives.
Présentation claire des détails de vérification, des valeurs d’entrée, des résultats intermédiaires et finaux
Affichage détaillé des détails de vérification avec résultats tabulaires et graphiques. Informations clairement structurées sur les vérifications normatives.
Présentation claire des détails de vérification, des valeurs d’entrée, des résultats intermédiaires et finaux
30.05.2024
027044
  • Vérification du béton pour RFEM 6
  • Vérification du béton pour RSTAB 9
  • Structures en béton

Couplage des résultats graphiques et tabulaires

Affichage détaillé des détails de vérification avec résultats tabulaires et graphiques. Informations clairement structurées sur les vérifications normatives.

Le logiciel affiche les résultats des vérifications du béton sous forme de tableau et de graphique. Il présente une disposition structurée des valeurs d'entrée, des résultats intermédiaires et finaux. La documentation détaillée permet de visualiser les vérifications normatives, y compris la résistance et l’ELS. Une fenêtre d'information donne un aperçu du calcul avec les formules et les sources des normes.
  • Vérification du béton
  • Afficher les détails de vérification
  • Vérifier la vérification normative
  • Capacité portante et état-limite de service
  • Règles de construction de la norme
  • Béton armé
  • Béton
  • Vérification
Utilisé dans
  • Vérification du béton | Documentation détaillée des vérifications effectuées
Partager
24.03.2025
027045
  • Vérification du béton pour RFEM 6
  • Vérification du béton pour RSTAB 9
  • Structures en béton
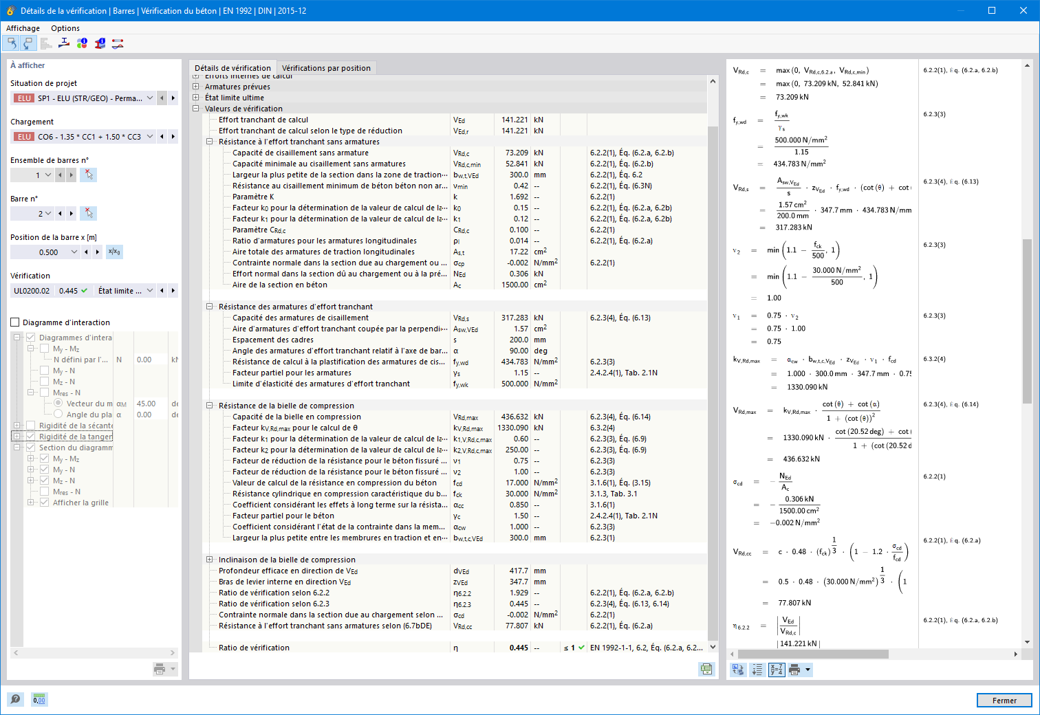
Affichage détaillé des vérifications
Présentation claire des détails de vérification, des valeurs d’entrée, des résultats intermédiaires et finaux

L’image montre une liste détaillée et une représentation des informations détaillées de vérification dans le contexte de la vérification du béton. Elle offre une vue d’ensemble structurée des valeurs d’entrée, des résultats intermédiaires et finaux de chaque vérification. Les vérifications portent sur la résistance et l’ELS tout en respectant les exigences des normes de construction. Ces informations complètes facilitent les ingénieurs pour le calcul précis des structures.
  • Vérifications pour la vérification du béton
  • Standards de calcul
  • Vérifier la résistance
  • Assurer la conformité
  • Appliquer les règles de construction
  • Béton armé
  • Béton
  • Vérification
Partager