Affichage de la déformation linéaire élastique et fissurée dans les sections en béton armé, avec mise en avant de l’unité 1 et 2.
Déformation des éléments béton en état II avec tension stiffening conforme aux normes
Affichage de la déformation linéaire élastique et fissurée dans les sections en béton armé, avec mise en avant de l’unité 1 et 2.
Déformation des éléments béton en état II avec tension stiffening conforme aux normes
30.05.2024
027057
  • Vérification du béton pour RFEM 6
  • Vérification du béton pour RSTAB 9
  • Structures en béton

Déformation élastique linéaire (haut) et déformation en tenant compte de l’état II (bas)

Affichage de la déformation linéaire élastique et fissurée dans les sections en béton armé, avec mise en avant de l’unité 1 et 2.

L’image montre l’analyse comparative d’une déformation de béton armé dans des conditions linéaires élastiques et selon l’état II. En haut, la déformation dans l’État I, en bas, la déformation modifiée avec la rigidité en traction. Cela prend en compte la rigidité à l’état fissuré et le renforcement en traction selon la norme. Cela illustre le calcul de déformation effective pour différents états du béton.
  • Déformation élastique linéaire
  • État II : béton armé
  • Béton fissuré
  • Raideur en traction
  • Béton armé
  • Béton
  • Vérification
Utilisé dans
  • Vérification du béton | Détermination de la déformation à l'état II
Partager
24.03.2025
027058
  • Vérification du béton pour RFEM 6
  • Vérification du béton pour RSTAB 9
  • Structures en béton
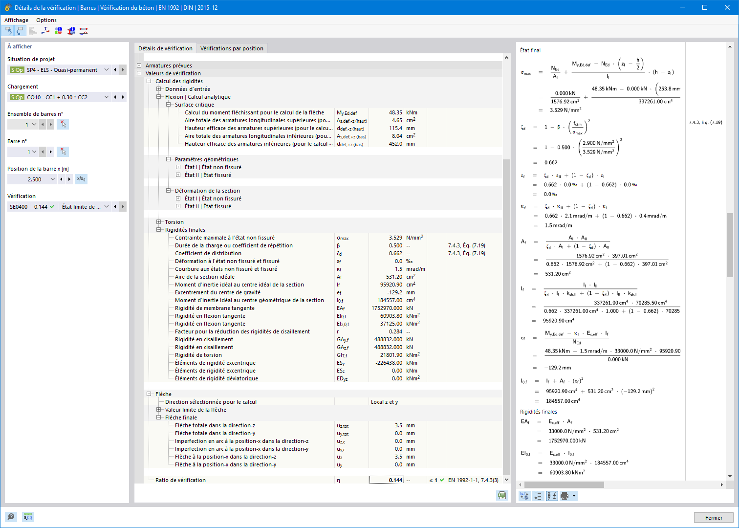
Détails de vérification pour la prise en compte des sections fissurées
Déformation des éléments béton en état II avec tension stiffening conforme aux normes

L’image illustre les aspects techniques du calcul de la déformation des éléments en béton armé à l’état fissuré II. La méthode du « tension stiffening » entre les fissures, prise en compte pour déterminer la rigidité, est particulièrement mise en avant. Cela est réalisé conformément aux normes de calcul pertinentes pour garantir des résultats précis de la capacité portante.
  • Déformation des éléments de béton
  • État II du béton
  • Raideur en traction
  • Section fissurée
  • Vérification du béton
  • Raideur à la traction
  • Codes de calcul
  • Béton armé
  • Béton
  • Vérification
Partager