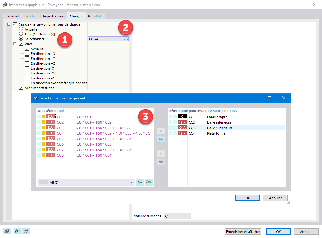
Définition des cas de charge pour l’impression multiple
Définition des cas de charge pour l’impression multiple
09.03.2024
028602
  • RFEM 6

Définition des cas de charge pour l’impression multiple

Partager