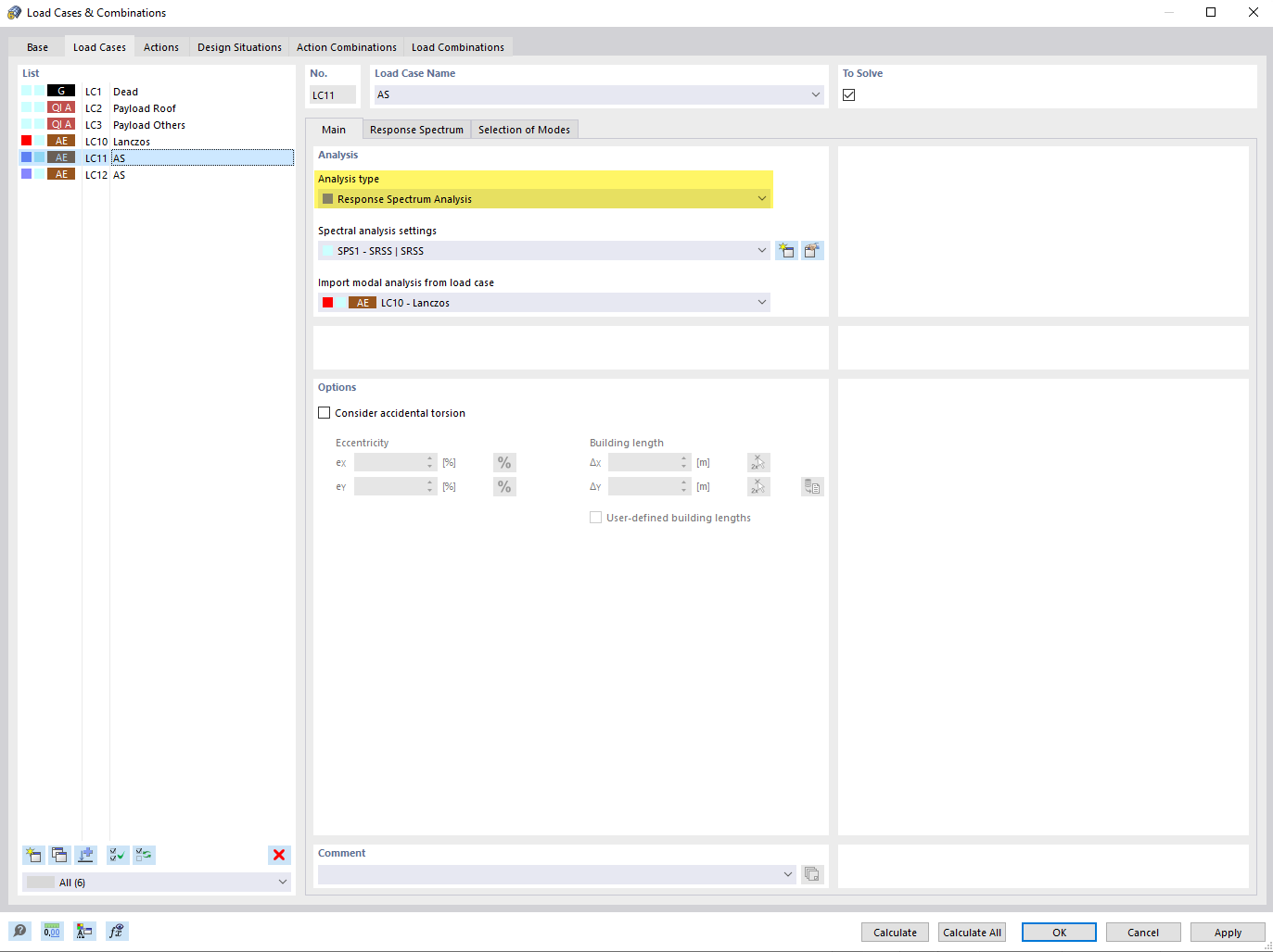
Définir le type d’analyse « Analyse du spectre de réponse » pour le cas de charge
Définir le type d’analyse « Analyse du spectre de réponse » pour le cas de charge
27.06.2024
028739
  • RFEM 6
  • RSTAB 9
  • Analyse modale pour RFEM 6
    • Analyse modale pour RSTAB 9
    • Analyse du spectre de réponse pour RSTAB 9
    • Analyse du spectre de réponse pour RFEM 6
    • Analyses dynamiques et sismiques

Définir le type « Analyse du spectre de réponse » pour le cas de charge

Définir le type d’analyse « Analyse du spectre de réponse » pour le cas de charge

L’image montre le processus de définition de l'analyse du spectre de réponse pour un cas de charge dans un environnement de calcul de structure. Elle illustre le choix des paramètres, importants pour le calcul des réactions dynamiques aux charges sismiques. Cela permet aux ingénieurs d’évaluer la réponse structurelle de leur modèle en prenant en compte l’activité sismique.
  • Analyse du spectre de réponse
  • Type d’analyse
Partager