Activation du module complémentaire Vérification de l’aluminium
Définir la norme de vérification
Activation des propriétés de calcul
Types pour la vérification de l’aluminium
Configuration pour l’ELU
Configuration pour l’ELS
Flèche et appuis de calcul
Paramètres globaux pour la vérification de l’aluminium
Types pour les barres
Situations de projet
Objets à vérifier
  • Visionneuse 3D
  • Visionneuse 3D | Babylon
  • Réalité virtuelle
Résultats pour la vérification de l’aluminium
  • Visionneuse 3D
  • Visionneuse 3D | Babylon
  • Réalité virtuelle
Détails de vérification
Activation du module complémentaire Vérification de l’aluminium
Définir la norme de vérification
Activation des propriétés de calcul
Types pour la vérification de l’aluminium
Configuration pour l’ELU
Configuration pour l’ELS
Flèche et appuis de calcul
Paramètres globaux pour la vérification de l’aluminium
Types pour les barres
Situations de projet
Objets à vérifier
Résultats pour la vérification de l’aluminium
Détails de vérification
30.05.2024
029081
  • RFEM 6
  • Conception et calcul de structure

Activation du module complémentaire Vérification de l’aluminium

  • Vérification de l’aluminium
Utilisé dans
  • Calcul de structures en aluminium dans RFEM 6 selon l'Eurocode 9
Partager
30.05.2024
029083
  • RFEM 6
  • Eurocode 9
Définir la norme de vérification
Utilisé dans
  • Calcul de structures en aluminium dans RFEM 6 selon l'Eurocode 9
Partager
17.02.2022
029084
  • RFEM 6
  • Conception et calcul de structure
  • Eurocode 9
Activation des propriétés de calcul
  • Vérification de l’aluminium
  • Propriétés de vérification
Utilisé dans
  • Calcul de structures en aluminium dans RFEM 6 selon l'Eurocode 9
Partager
17.02.2022
029093
  • RFEM 6
  • Conception et calcul de structure
  • Eurocode 9
Types pour la vérification de l’aluminium
  • Vérification de l’aluminium
  • Propriétés de calcul
Utilisé dans
  • Calcul de structures en aluminium dans RFEM 6 selon l'Eurocode 9
Partager
17.02.2022
029095
  • RFEM 6
  • Conception et calcul de structure
  • Eurocode 9
Configuration pour l’ELU
  • Configurauions de calcul
  • État limite ultime
Utilisé dans
  • Calcul de structures en aluminium dans RFEM 6 selon l'Eurocode 9
Partager
17.02.2022
029096
  • RFEM 6
  • Conception et calcul de structure
  • Eurocode 9
Configuration pour l’ELS
  • État limite de service
  • Configurations de calcul
Utilisé dans
  • Calcul de structures en aluminium dans RFEM 6 selon l'Eurocode 9
Partager
30.05.2024
029097
  • RFEM 6
  • Conception et calcul de structure
  • Eurocode 9
Flèche et appuis de calcul
  • Appuis de calcul
  • Flèche
Utilisé dans
  • Calcul de structures en aluminium dans RFEM 6 selon l'Eurocode 9
Partager
17.02.2022
029098
  • RFEM 6
  • Conception et calcul de structure
  • Eurocode 9
Paramètres globaux pour la vérification de l’aluminium
  • Paramètres globaux
  • Vérification de l’aluminium
Utilisé dans
  • Calcul de structures en aluminium dans RFEM 6 selon l'Eurocode 9
Partager
17.02.2022
029099
  • RFEM 6
  • Conception et calcul de structure
  • Eurocode 9
Types pour les barres
  • Types pour les barres
  • Articulation de barre
Utilisé dans
  • Calcul de structures en aluminium dans RFEM 6 selon l'Eurocode 9
Partager
30.05.2024
029100
  • RFEM 6
  • Conception et calcul de structure
  • Eurocode 9
Situations de projet
  • Situations de projet
  • Vérification aluminium
Utilisé dans
  • Calcul de structures en aluminium dans RFEM 6 selon l'Eurocode 9
Partager
17.02.2022
029101
  • RFEM 6
  • Conception et calcul de structure
  • Eurocode 9
Objets à vérifier
  • Vérification de l’aluminium
  • Calcul
  • Données d’entrée
Utilisé dans
  • Calcul de structures en aluminium dans RFEM 6 selon l'Eurocode 9
Modèle 3D
En savoir plus sur le modèle 3D
  • Structure en aluminium
Spécifications
Nombre de nœuds 48
Nombre de lignes 83
Nombre de barres 83
Nombre de surfaces 0
Nombre de solides 0
Nombre de cas de charge 13
Nombre de combinaisons de charges 68
Nombre de combinaisons de résultats 2
Poids total 1,750 t
Dimensions (métriques) 12,000 x 3,500 x 18,000 m
Dimensions (impériales) 39.37 x 11.48 x 59.06 feet
Partager
17.02.2022
029103
  • RFEM 6
  • Conception et calcul de structure
  • Eurocode 9
Résultats pour la vérification de l’aluminium
  • Résultats
  • Vérification de l’aluminium
  • Vérification de l’élancement
  • Vérifications
Utilisé dans
  • Calcul de structures en aluminium dans RFEM 6 selon l'Eurocode 9
Modèle 3D
En savoir plus sur le modèle 3D
  • Structure en aluminium
Spécifications
Nombre de nœuds 48
Nombre de lignes 83
Nombre de barres 83
Nombre de surfaces 0
Nombre de solides 0
Nombre de cas de charge 13
Nombre de combinaisons de charges 68
Nombre de combinaisons de résultats 2
Poids total 1,750 t
Dimensions (métriques) 12,000 x 3,500 x 18,000 m
Dimensions (impériales) 39.37 x 11.48 x 59.06 feet
Partager
30.05.2024
029104
  • RFEM 6
  • Eurocode 9
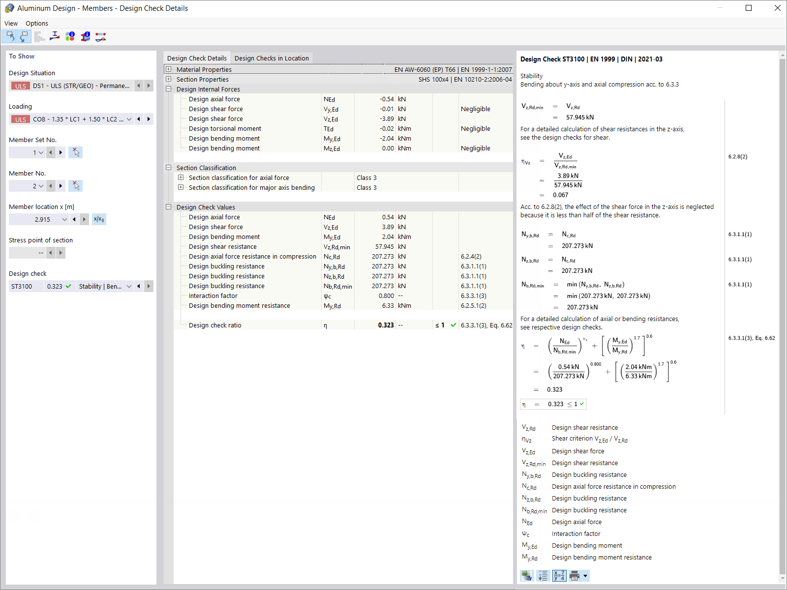
Détails de vérification
  • Détails de vérification
  • Vérification aluminium
  • Résultats
Utilisé dans
  • Calcul de structures en aluminium dans RFEM 6 selon l'Eurocode 9
Partager