Boîte de dialogue « Étages de bâtiments »
Boîte de dialogue « Étages de bâtiments »
12.07.2024
029540
  • RFEM 6

Boîte de dialogue « Étages du bâtiment »

Boîte de dialogue « Étages de bâtiments »

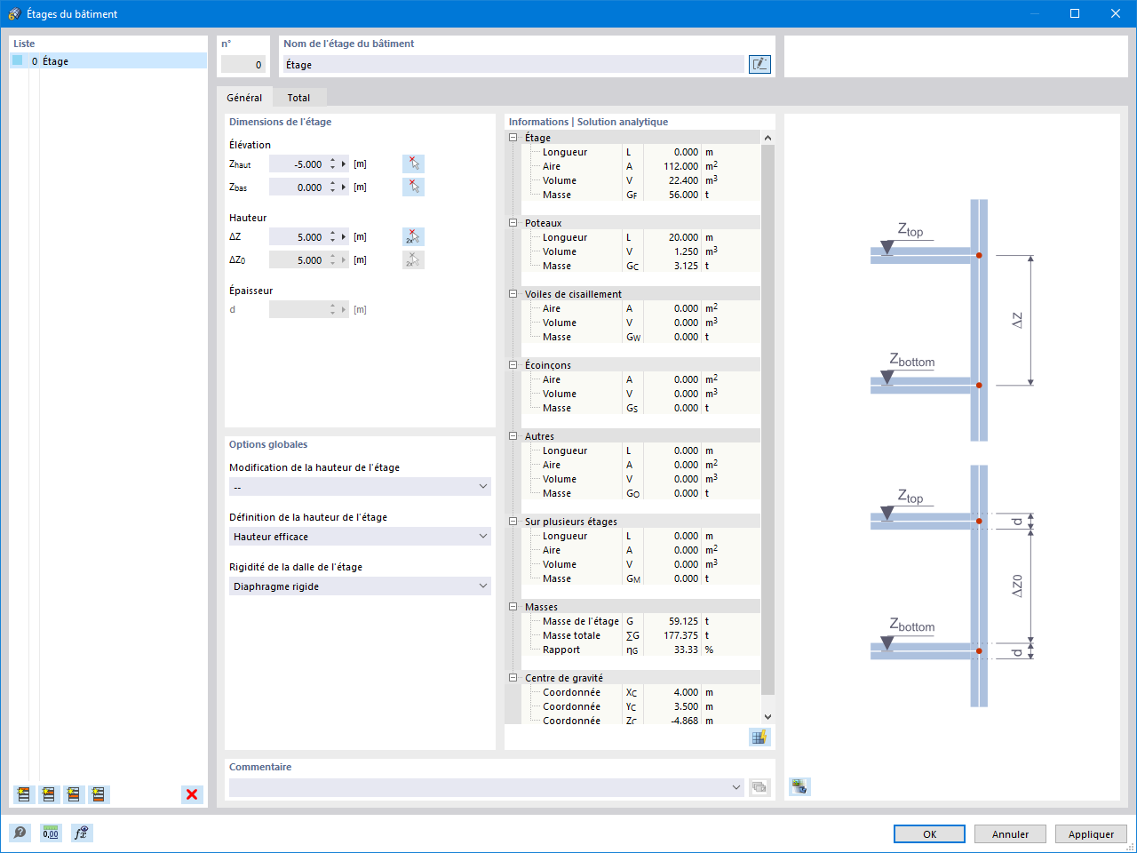
La boîte de dialogue « Étages de bâtiment » affiche une interface utilisateur pour la gestion des étages du bâtiment. Elle permet de gérer et d’ajuster les propriétés et les paramètres des étages afin de modéliser efficacement la structure du bâtiment. La boîte de dialogue permet des réglages détaillés pour les différents étages et offre des options pour ajuster les hauteurs et les matériaux des étages. Cette représentation visuelle fait partie d’un logiciel de calcul de structure.
  • Modèle de bâtiment
  • Étage de bâtiment
Partager