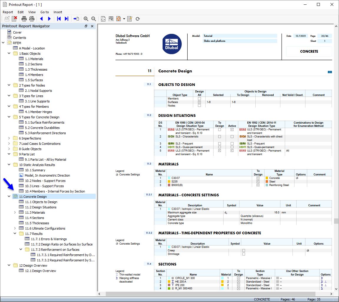
Données de « Vérification du béton » dans le rapport d’impression
Données de « Vérification du béton » dans le rapport d’impression
23.10.2024
029851
  • RFEM 6

Données de « Vérification du béton » dans le rapport d’impression

  • Rapport d’impression
  • Vérification du béton
Partager