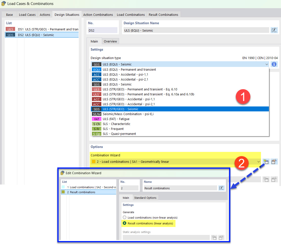
Définir situation de calcul sismique avec l’assistant de combinaisons de résultats
Définir situation de calcul sismique avec l’assistant de combinaisons de résultats
25.03.2022
030497
  • RFEM 6
  • Analyse modale pour RFEM 6
  • Analyse du spectre de réponse pour RFEM 6
    • RSTAB 9
    • Analyse modale pour RSTAB 9
    • Analyse du spectre de réponse pour RSTAB 9
    • Analyses dynamiques et sismiques

Définir situation de calcul sismique avec l’assistant de combinaisons de résultats

  • Situation de projet
  • Séisme
  • Assistant de combinaison
Partager