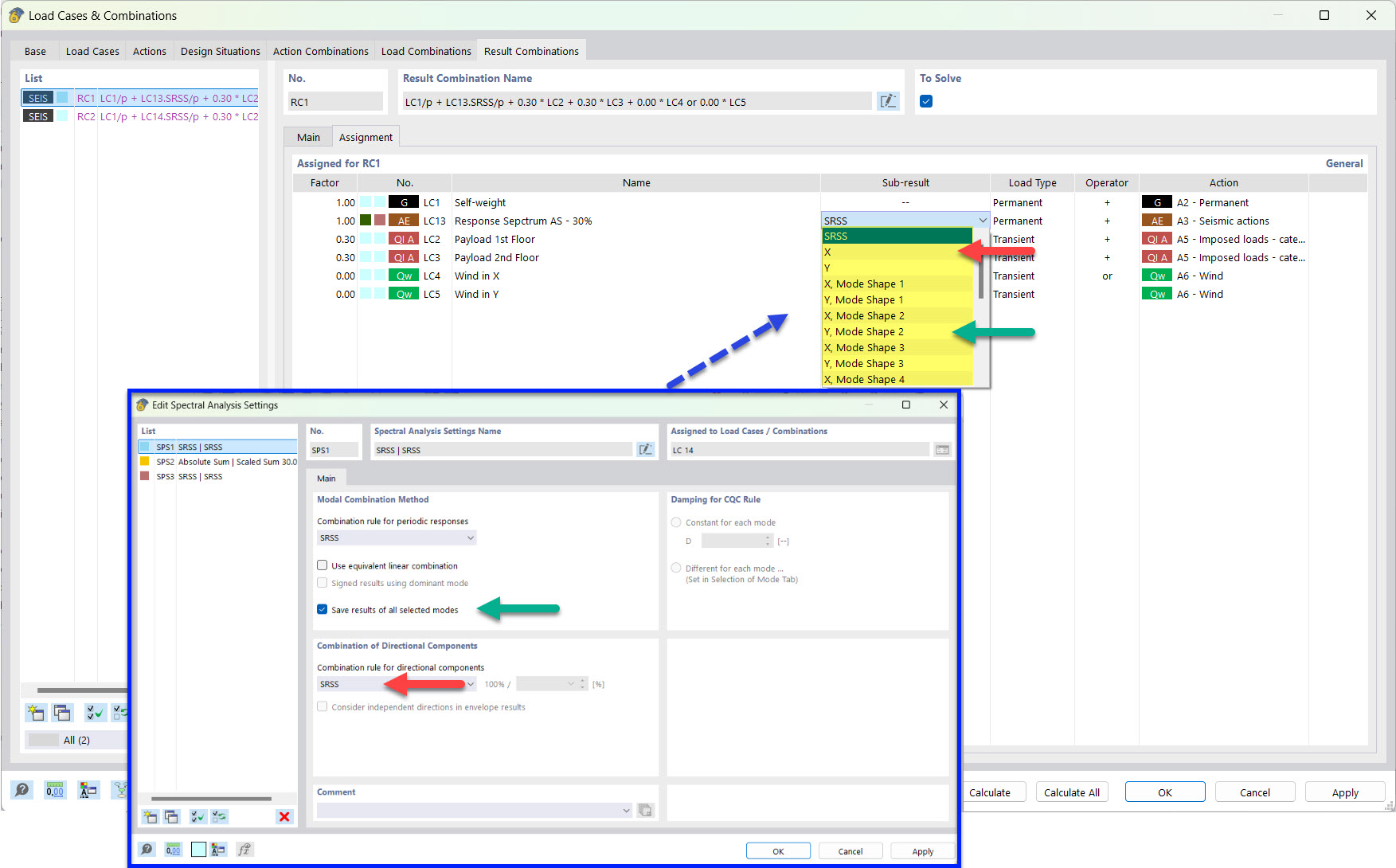
Résultats partiels des combinaisons sismiques avec modes propres enregistrés et règle SRSS
Résultats partiels des combinaisons sismiques avec modes propres enregistrés et règle SRSS
25.03.2022
030499
  • RFEM 6
  • Analyse modale pour RFEM 6
  • Analyse du spectre de réponse pour RFEM 6
    • RSTAB 9
    • Analyse modale pour RSTAB 9
    • Analyse du spectre de réponse pour RSTAB 9
    • Analyses dynamiques et sismiques

Résultats partiels des combinaisons sismiques avec modes propres enregistrés et règle SRSS

  • Combinaison des résultats
  • Séisme
  • Résultat partiel
  • SRSS
Partager