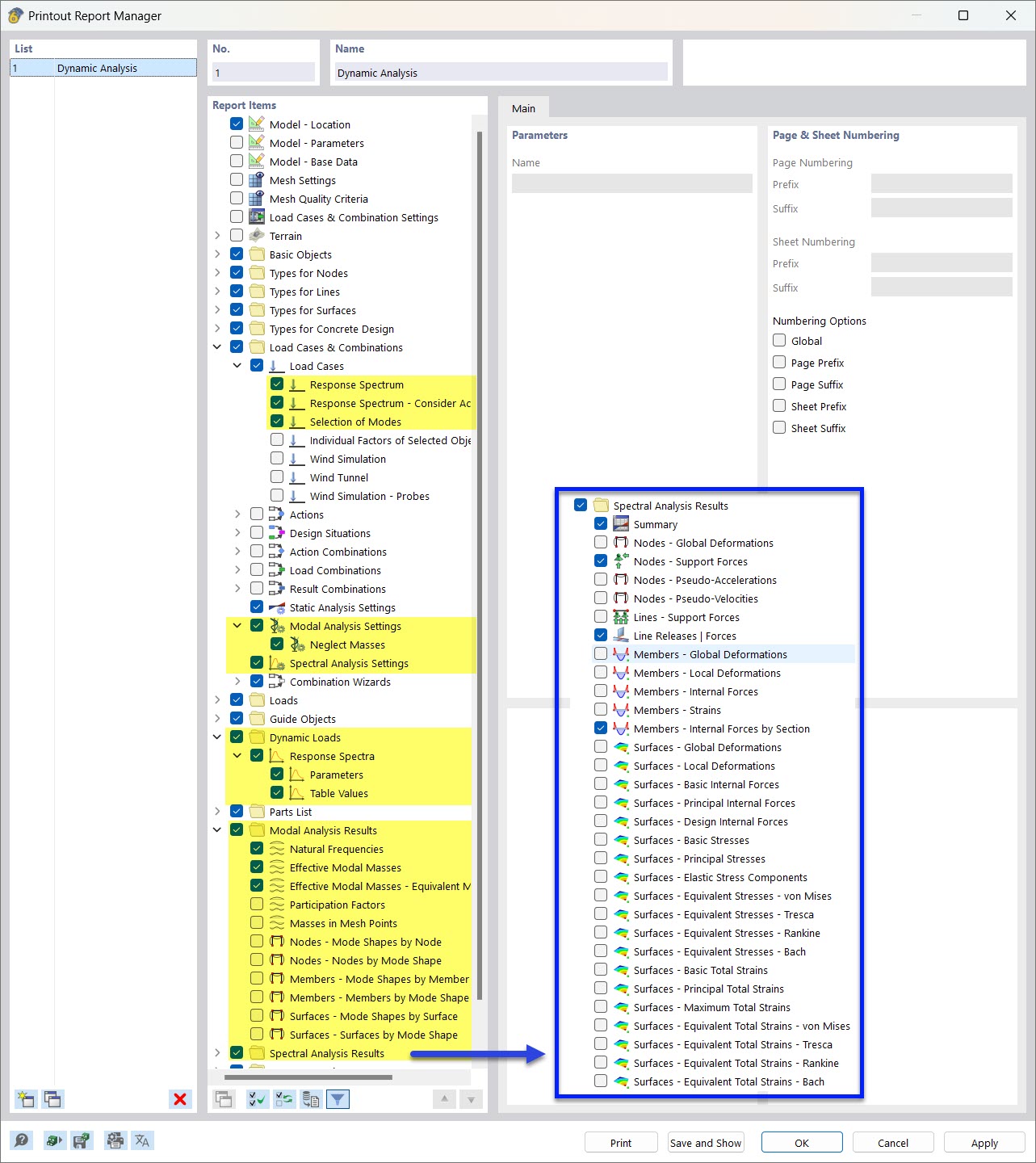
Sélection des données d’analyse dynamique dans le gestionnaire des rapports d’impression
Sélection des données d’analyse dynamique dans le gestionnaire des rapports d’impression
28.03.2022
030523
  • RFEM 6
  • Analyse modale pour RFEM 6
  • Analyse du spectre de réponse pour RFEM 6
    • RSTAB 9
    • Analyse modale pour RSTAB 9
    • Analyse du spectre de réponse pour RSTAB 9
    • Analyses dynamiques et sismiques

Sélection de données d’analyse dynamique dans le pilote du rapport d’impression

Sélection des données d’analyse dynamique dans le gestionnaire des rapports d’impression

  • Journal de calcul
  • Analyse modale
  • Méthode des spectres de réponse
  • Analyse spectrale
  • Gestionnaire de journal de calcul
Partager