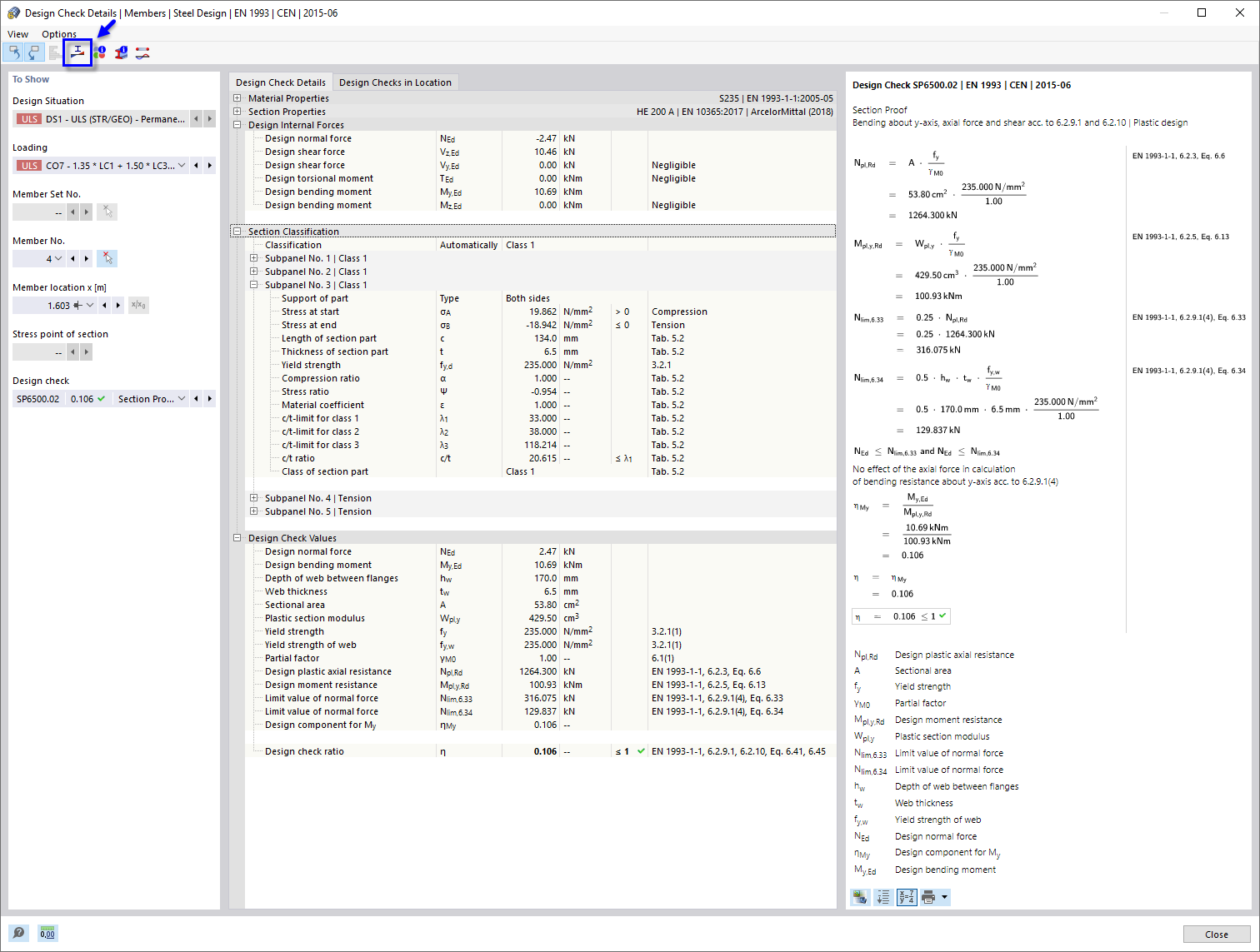
Détails de vérification pour la flexion autour de l’axe y, effort normal et tranchant
Détails de vérification pour la flexion autour de l’axe y, effort normal et tranchant
01.04.2022
030641
  • Vérification de l’acier pour RFEM 6

Détails de vérification pour la flexion autour de l’axe y, effort normal et tranchant

  • Détails de vérification
  • Flexion autour de l’axe Y
  • Vérification de section
Partager