Impression des détails de vérification
Impression des détails de vérification
01.04.2022
030650
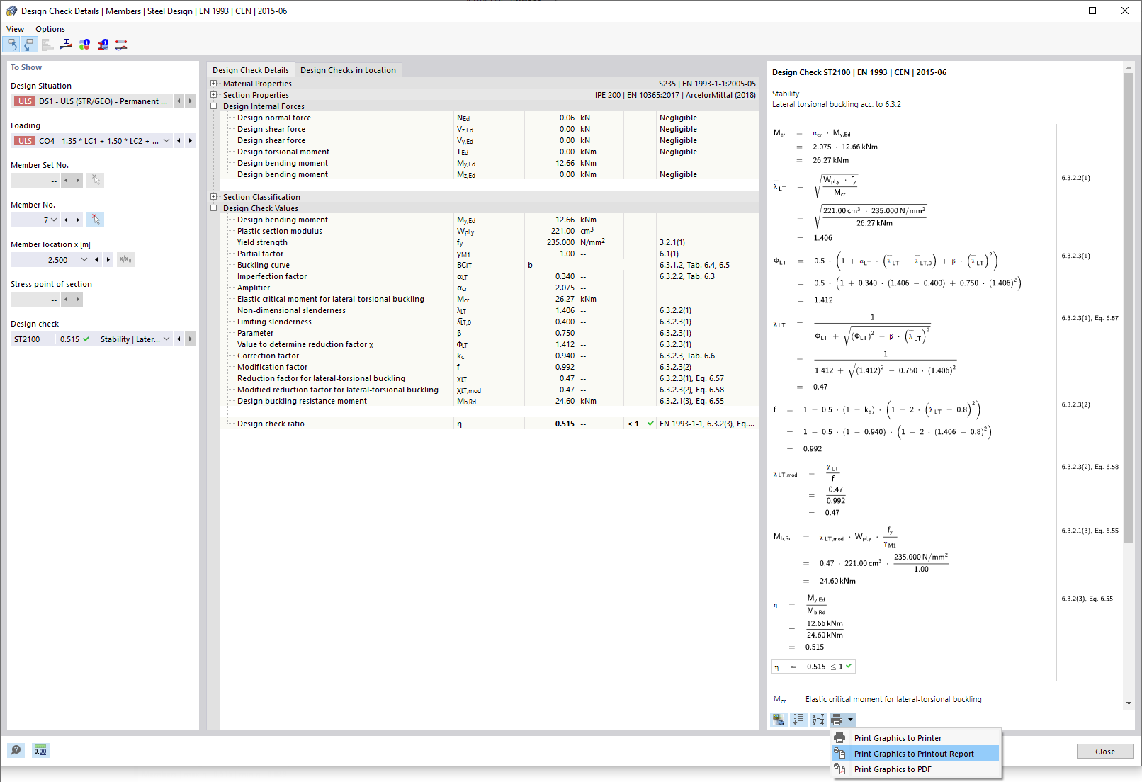
  • Vérification de l’acier pour RFEM 6

Impression des détails de vérification

  • Détails de vérification
Partager