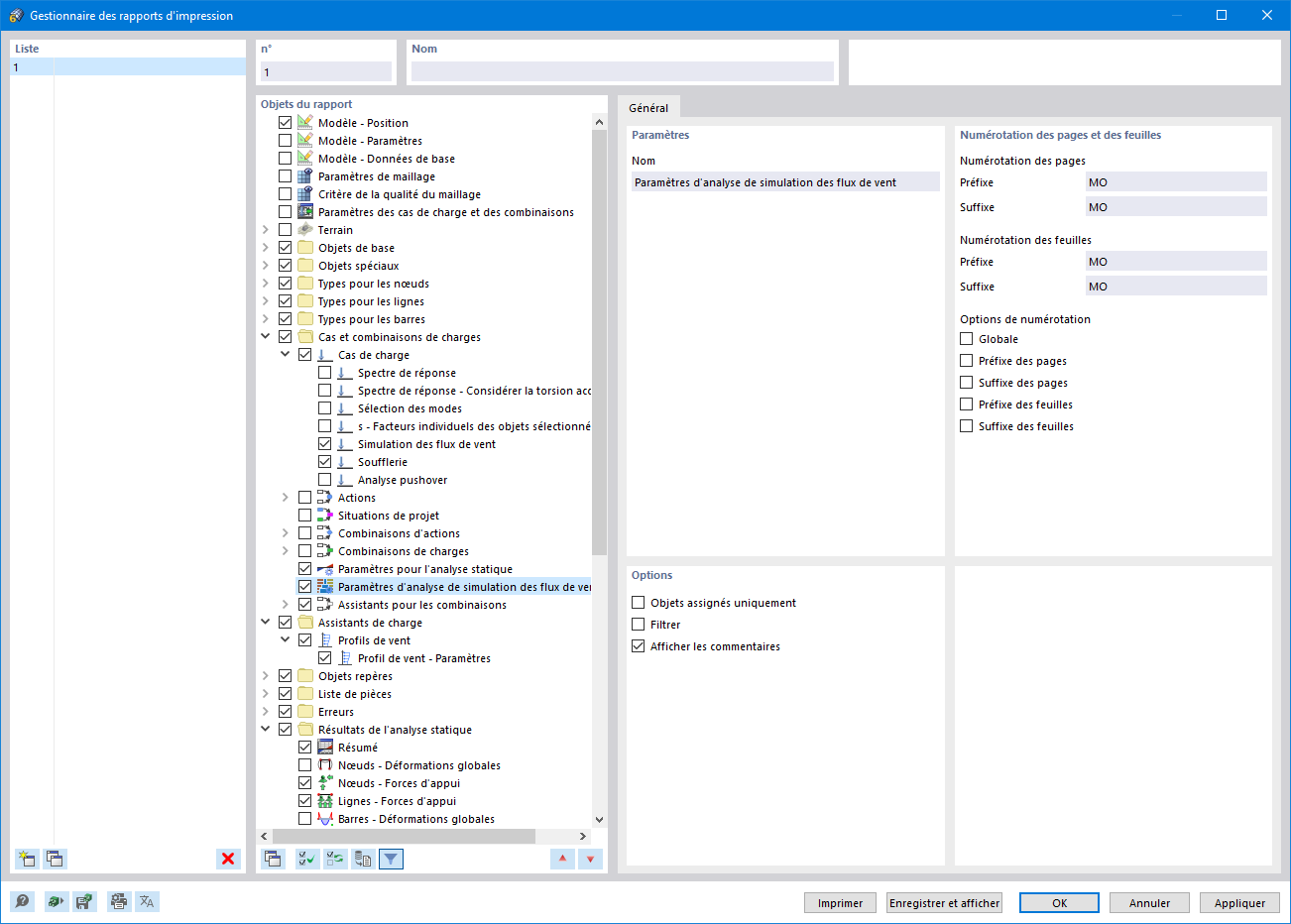
Gestionnaire des rapports d’impression
Gestionnaire des rapports d’impression
04.04.2022
030703
  • RFEM 6

Gestionnaire des rapports d’impression

  • RWIND
  • Manuel
  • Gestionnaire rapports d’impression
Partager