Enregistrer un modèle de rapport d’impression
Enregistrer un modèle de rapport d’impression
09.05.2022
031597
  • RSECTION 1

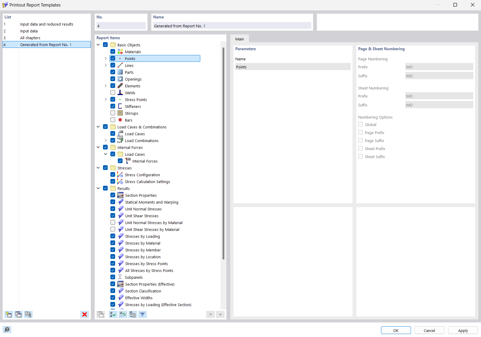
Enregistrement du modèle de rapport d’impression

Enregistrer un modèle de rapport d’impression

  • Modèle de rapport d’impression
  • Modèle-type de rapport d’impression
  • Modèle-type
Partager