Affichage du calcul de section pour la torsion avec gauchissement dans un modèle 3D. Des efforts internes tels que l’effort normal et les moments de torsion sont montrés.
Affichage du calcul de section pour la torsion avec gauchissement dans un modèle 3D. Des efforts internes tels que l’effort normal et les moments de torsion sont montrés.
30.05.2024
032626
  • Vérification de l’aluminium pour RFEM 6
  • Vérification de l'aluminium pour RSTAB 9
  • Eurocode 9

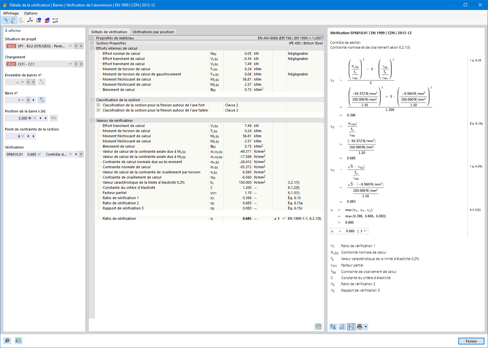
Vérification de section en tenant compte de la torsion de gauchissement (7 ddl)

Affichage du calcul de section pour la torsion avec gauchissement dans un modèle 3D. Des efforts internes tels que l’effort normal et les moments de torsion sont montrés.

L'image montre un détail d'un modèle 3D illustrant le calcul de la déformation de section sous torsion avec inertie en tenant compte de 7 degrés de liberté. Différentes efforts internes sont affichées, y compris l’effort Normal (N), les efforts tranchant (Vu, Vv) et les moments de torsions (Mt,pri, Mt,sec, Mu, Mv, Mω). Ces valeurs servent de base pour la vérification des contraintes équivalentes dans la vérification de l'aluminium.
  • Vérification de section
  • Torsion de gauchissement
  • 7 degrés de liberté
  • Vérification de l’aluminium
  • Efforts internes
  • Structures filaires
  • RFEM
  • RSTAB
  • Gauchissement de section
  • Section
  • Vérification
Utilisé dans
  • Vérification de l'aluminium | Considération des efforts internes à partir du calcul avec le module Flambement par flexion-torsion (7 DDL)
Partager