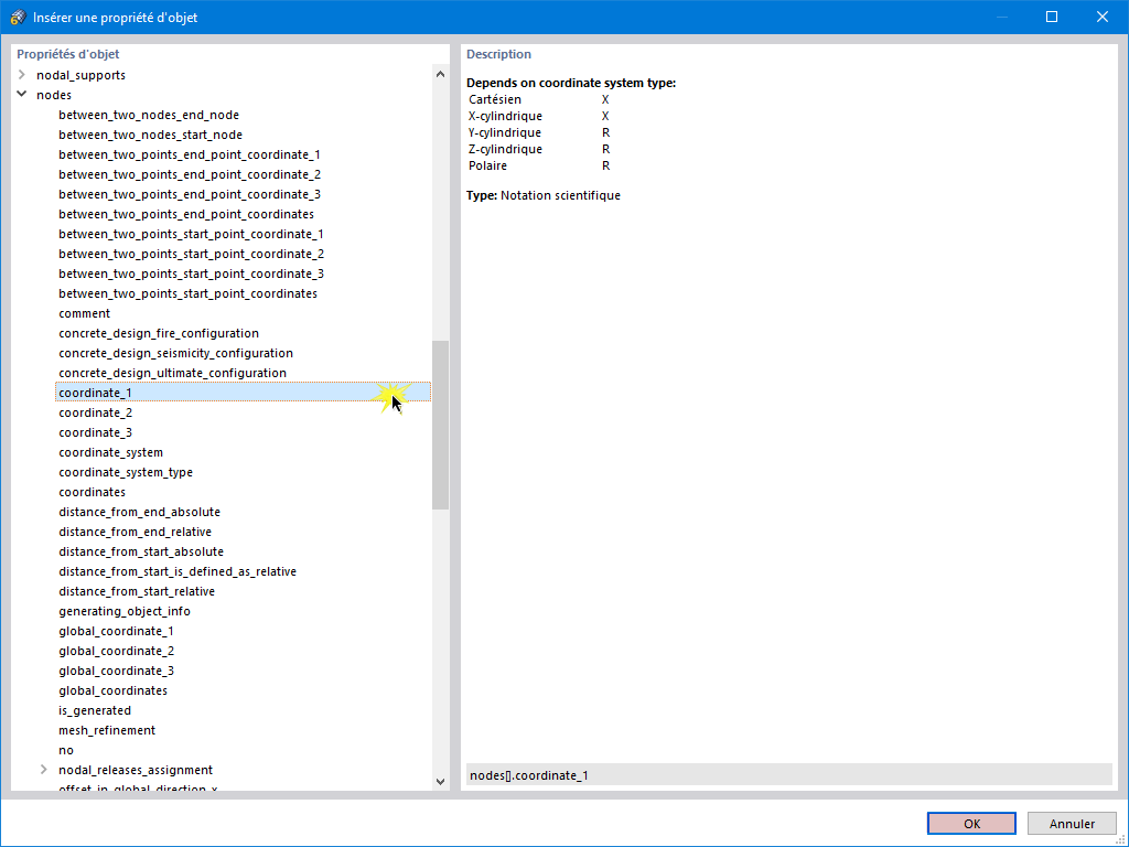
Propriétés d'objet
Propriétés d'objet
09.03.2024
033173
  • RFEM 6

Propriétés d'objet

Partager