Membrane conique - Méthode de projection radiale
  • Visionneuse 3D
  • Visionneuse 3D | Babylon
  • Réalité virtuelle
Membrane conique - charge surfacique
  • Visionneuse 3D
  • Visionneuse 3D | Babylon
  • Réalité virtuelle
Membrane conique - Lignes de contour
  • Visionneuse 3D
  • Visionneuse 3D | Babylon
  • Réalité virtuelle
Membrane conique - Méthode de projection radiale
Membrane conique - charge surfacique
Membrane conique - Lignes de contour
05.08.2022
033519
  • RFEM 6
  • Recherche de forme pour RFEM 6
  • Structures à membrane tendue
    • Recherche de forme et patrons de coupe

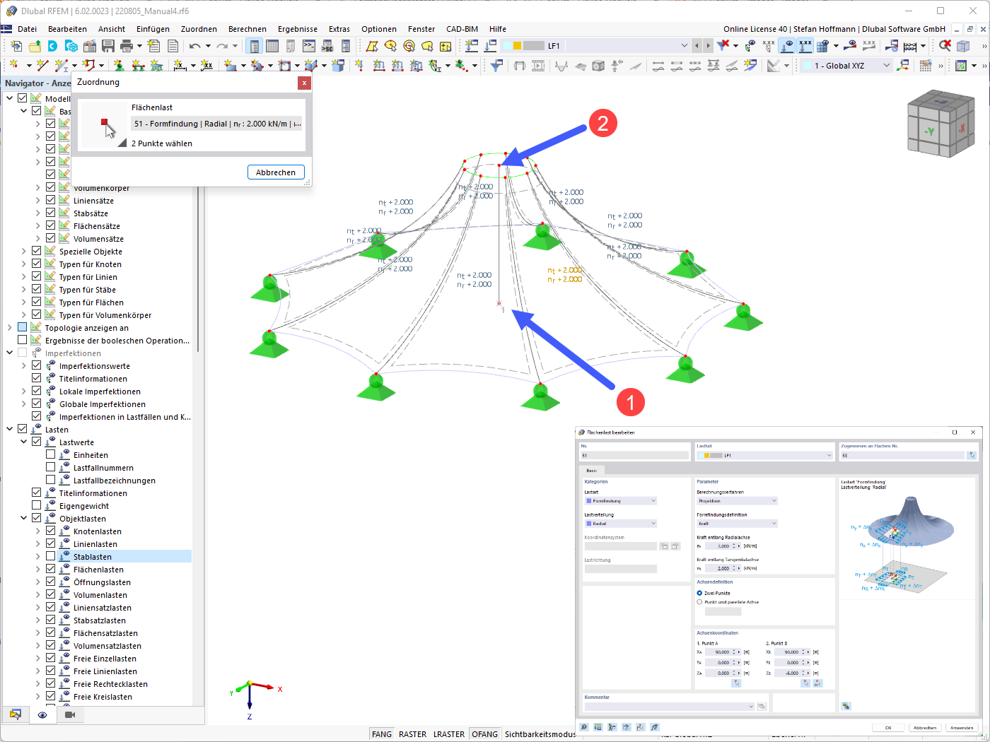
Membrane conique - Méthode de projection radiale

  • Membrane conique
  • Radial
  • Méthode de projection
Modèle 3D
En savoir plus sur le modèle 3D
  • Membrane coniques
Spécifications
Nombre de nœuds 108
Nombre de lignes 162
Nombre de barres 54
Nombre de surfaces 54
Nombre de solides 0
Nombre de cas de charge 1
Nombre de combinaisons de charges 0
Nombre de combinaisons de résultats 0
Poids total 0,245 t
Dimensions (métrique) 109,696 x 6,000 x 49,397 m
Dimensions (impériales) 359.9 x 19.69 x 162.06 feet
Partager
09.03.2024
033514
  • RFEM 6
  • Recherche de forme pour RFEM 6
  • Structures à membrane tendue
    • Recherche de forme et patrons de coupe
Membrane conique - charge surfacique
Utilisé dans
  • Membrane coniques
Modèle 3D
En savoir plus sur le modèle 3D
  • Membrane coniques
Spécifications
Nombre de nœuds 108
Nombre de lignes 162
Nombre de barres 54
Nombre de surfaces 54
Nombre de solides 0
Nombre de cas de charge 1
Nombre de combinaisons de charges 0
Nombre de combinaisons de résultats 0
Poids total 0,245 t
Dimensions (métrique) 109,696 x 6,000 x 49,397 m
Dimensions (impériales) 359.9 x 19.69 x 162.06 feet
Partager
05.08.2022
033515
  • RFEM 6
  • Recherche de forme pour RFEM 6
  • Structures à membrane tendue
    • Recherche de forme et patrons de coupe
Membrane conique – Lignes de contour
Membrane conique - Lignes de contour

  • Membrane conique
  • Lignes de contour
Modèle 3D
En savoir plus sur le modèle 3D
  • Membrane coniques
Spécifications
Nombre de nœuds 108
Nombre de lignes 162
Nombre de barres 54
Nombre de surfaces 54
Nombre de solides 0
Nombre de cas de charge 1
Nombre de combinaisons de charges 0
Nombre de combinaisons de résultats 0
Poids total 0,245 t
Dimensions (métrique) 109,696 x 6,000 x 49,397 m
Dimensions (impériales) 359.9 x 19.69 x 162.06 feet
Partager