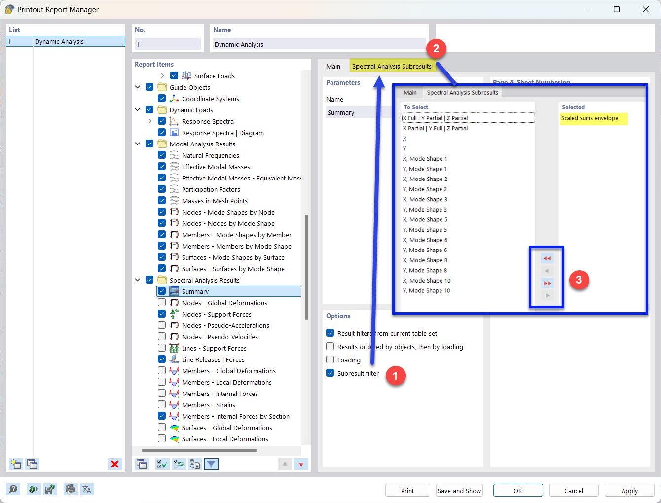
Sélection des résultats partiels de l’analyse spectrale pour le rapport d’impression
Sélection des résultats partiels de l’analyse spectrale pour le rapport d’impression
30.08.2022
033811
  • RFEM 6
  • Analyse modale pour RFEM 6
  • Analyse du spectre de réponse pour RFEM 6
    • RSTAB 9
    • Analyse modale pour RSTAB 9
    • Analyse du spectre de réponse pour RSTAB 9
    • Analyses dynamiques et sismiques

Sélection des résultats partiels pour l’analyse spectrale

Sélection des résultats partiels de l’analyse spectrale pour le rapport d’impression

  • Rapport d’impression
  • Filtre de résultats
  • Sous-résultats
  • Analyse spectrale
Partager