Boite de dialogue « Cas de charge et combinaisons », onglet « Combinaisons de charges »
Boite de dialogue « Cas de charge et combinaisons », onglet « Combinaisons de charges »
04.07.2025
034105
  • RSTAB 9

Boite de dialogue « Cas de charge et combinaisons », onglet « Combinaisons de charges »

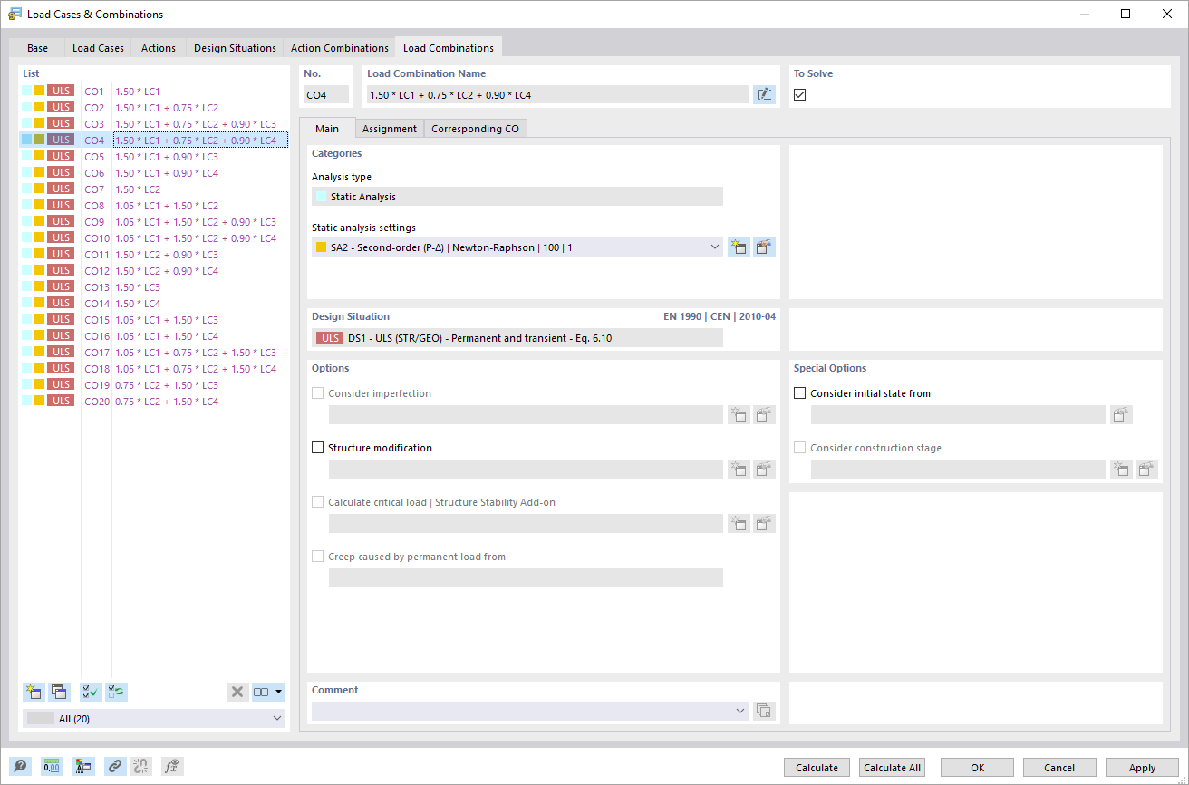
La boîte de dialogue « Cas de charge et combinaisons », dans l’onglet « Combinaisons de charges », offre une vue détaillée des combinaisons de charges existantes. Les utilisateurs ont accès à diverses fonctions pour modifier et organiser ces combinaisons. La structure des combinaisons de charges est présentée sous forme tabulaire, ce qui permet une vue d’ensemble simple. Des options sont également disponibles pour ajuster les informations affichées et créer de nouvelles combinaisons.
  • Cas de charges et combinaisons
  • Combinaison de charges
Partager