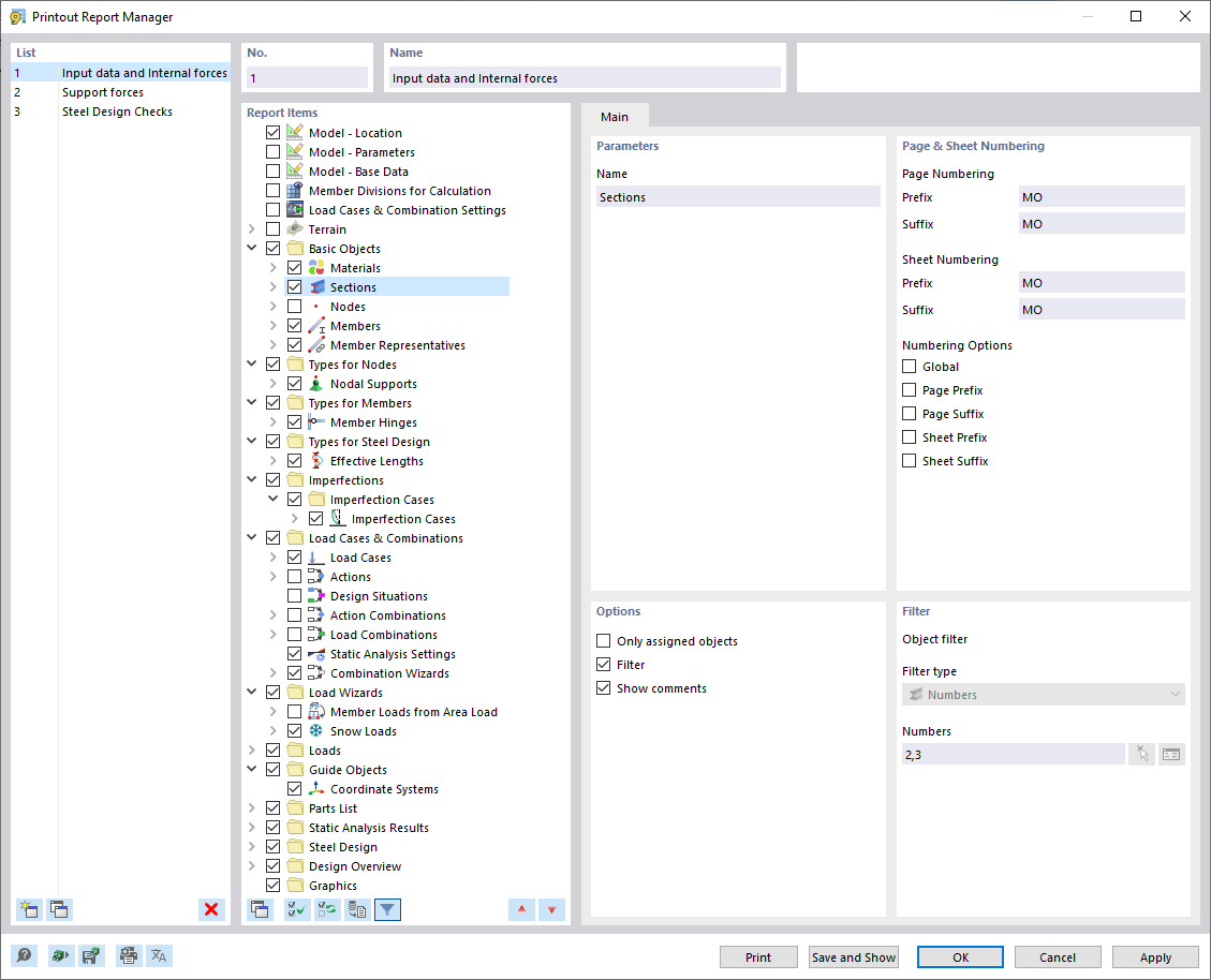
Boîte de dialogue « Gestionnaire des rapports d'impression »
Boîte de dialogue « Gestionnaire des rapports d'impression »
09.03.2024
035000
  • RSTAB 9

Boîte de dialogue « Gestionnaire des rapports d'impression »

Partager