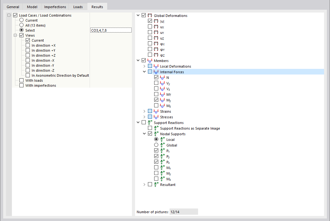
Définition des résultats pour l'impression multiple
Définition des résultats pour l'impression multiple
09.03.2024
035032
  • RSTAB 9

Définition des résultats pour l'impression multiple

Partager