FAQ 005329 | Rigidité de la dalle de l'étage
FAQ 005329 | Rigidité de la dalle de l'étage
30.05.2024
035375
  • Modèle de bâtiment pour RFEM 6
  • RFEM 6
  • Structures en acier
    • Structures en béton
    • Bâtiments
    • Conception et calcul de structure

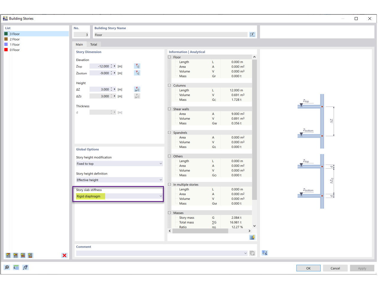
Rigidité de la dalle de l'étage

FAQ 005329 | Rigidité de la dalle de l'étage

Partager