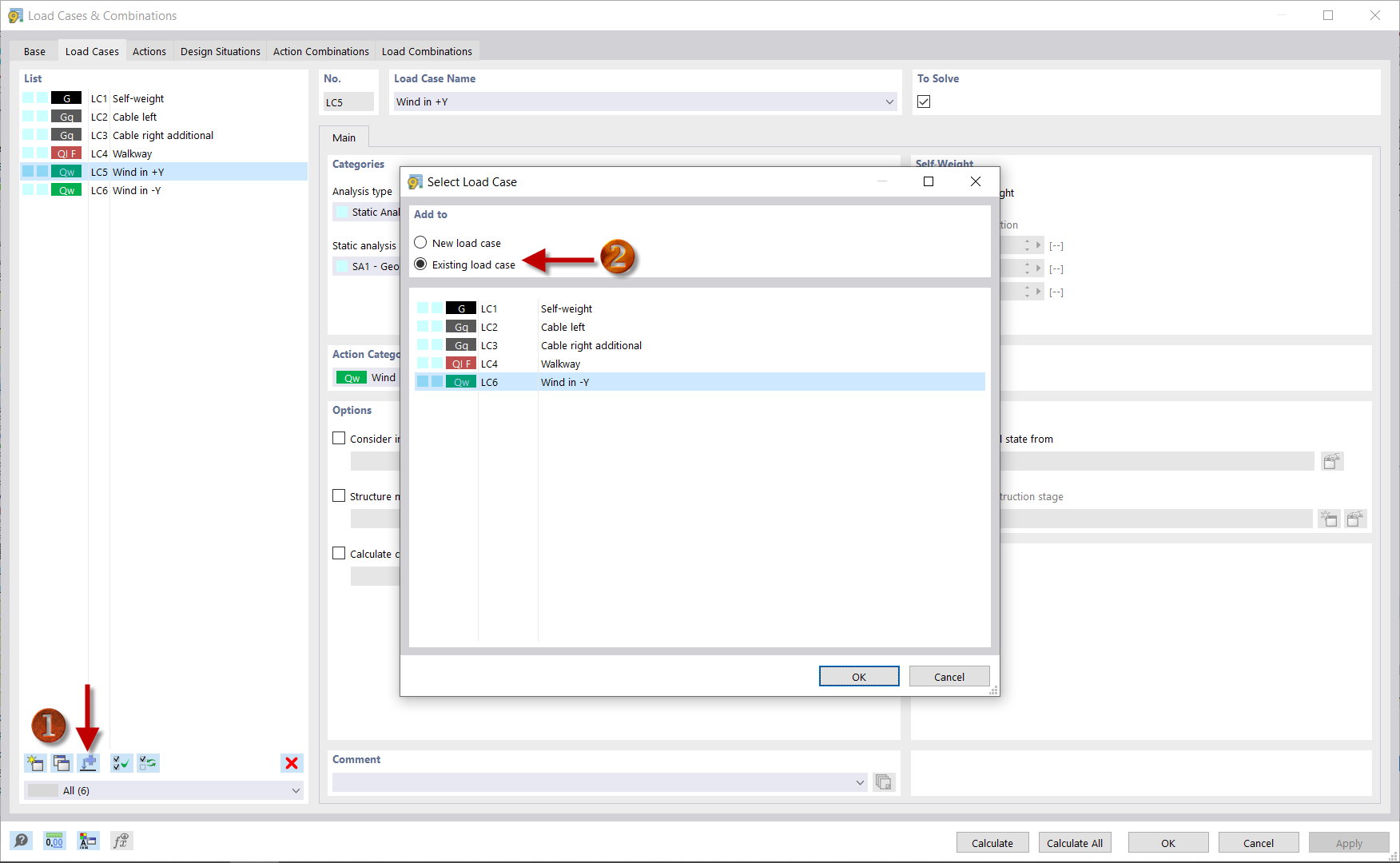
Copier la charge de vent
Copier la charge de vent
10.03.2024
039670
  • RFEM 6

Copier la charge de vent

Partager