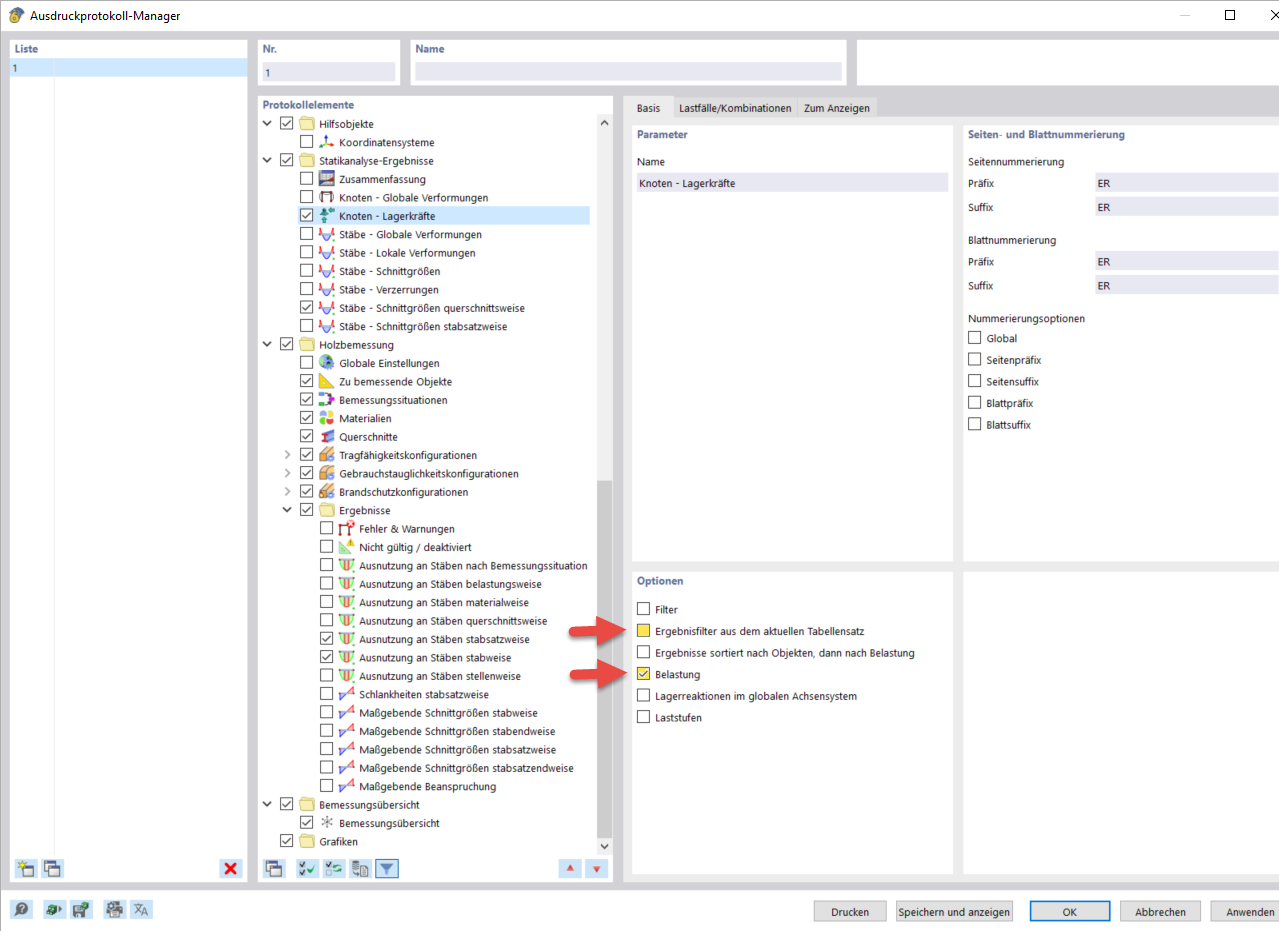
Options du gestionnaire de rapports d'impression
Options du gestionnaire de rapports d'impression
10.03.2024
040078
  • RFEM 6

Options du gestionnaire de rapports d'impression

Partager