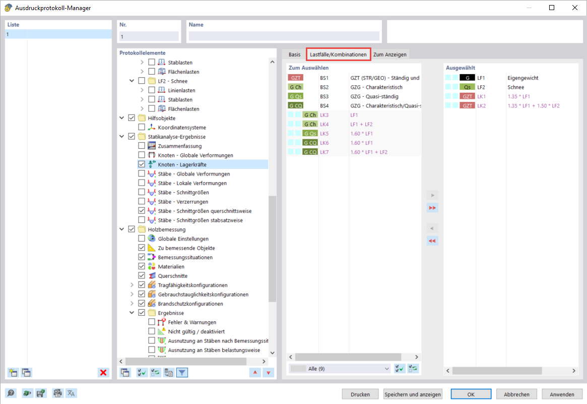
Forces d'appui pour les cas de charge/combinaisons de charge sélectionnés
Forces d'appui pour les cas de charge/combinaisons de charge sélectionnés
10.03.2024
040079
  • RFEM 6

Forces d'appui pour les cas de charge/combinaisons de charge sélectionnés

Partager