Le Gestionnaire Rapport d’impression affiche une liste ordonnée d’entrées de document.
Le Gestionnaire Rapport d’impression affiche une liste ordonnée d’entrées de document.
15.05.2023
040868
  • RFEM 6

Gestion des rapports

Le Gestionnaire Rapport d’impression affiche une liste ordonnée d’entrées de document.

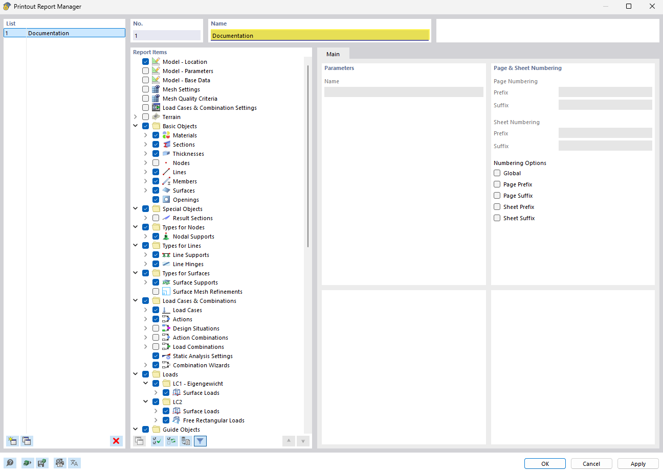
L’image montre le gestionnaire de rapports d’impression avec une liste clairement structurée d’entrées de document. Cette fonctionnalité du logiciel facilite l’organisation et le suivi des rapports techniques et de la documentation. L’interface conviviale permet aux ingénieurs de construction d’avoir rapidement un aperçu des documents existants. Des fonctionnalités spécifiques permettent une gestion et un accès efficaces aux fichiers de projet.
  • Gestionnaire des rapports d’impression
  • Gérer les documents
  • Liste ordonnée
  • Logiciels de génie civil
  • Rapports techniques
Partager