Fonctionnalité 002632 | Analyse des planchers en tant que système 2D isolé
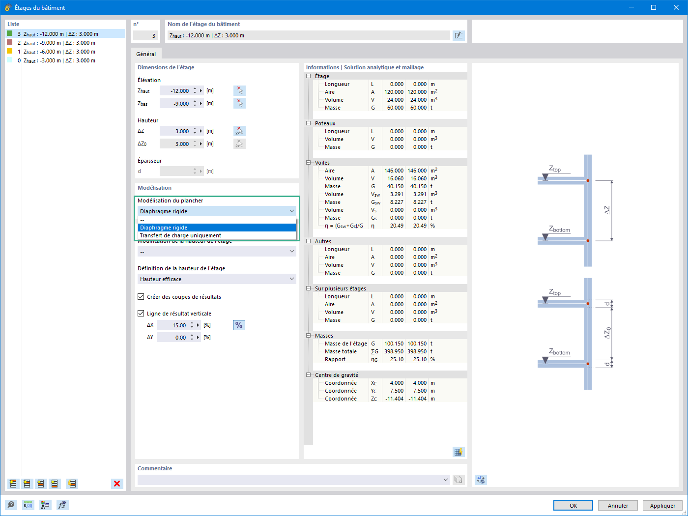
Définition des diaphragmes rigides
Définition des ensembles de planchers
Fonctionnalité 002632 | Analyse des planchers en tant que système 2D isolé
Définition des diaphragmes rigides
Définition des ensembles de planchers
11.03.2024
041070
  • RFEM 6
  • Modèle de bâtiment pour RFEM 6
  • Bâtiments

Vérification d’une dalle en béton armé en tant que modèle 2D

Fonctionnalité 002632 | Analyse des planchers en tant que système 2D isolé

Utilisé dans
  • Analyse des planchers en tant que système 2D isolé
Partager
10.03.2024
041571
  • RFEM 6
  • Modèle de bâtiment pour RFEM 6
  • Bâtiments
Définition des diaphragmes rigides
Partager
10.03.2024
041572
  • RFEM 6
  • Modèle de bâtiment pour RFEM 6
  • Bâtiments
Définition des ensembles de planchers
Partager