Gestion des documents de projets de construction avec le Gestionnaire du rapport d’impression
Gestion des documents de projets de construction avec le Gestionnaire du rapport d’impression
20.06.2023
041773
  • RFEM 6

Planification efficace des sorties dans l'industrie du bâtiment

Gestion des documents de projets de construction avec le Gestionnaire du rapport d’impression

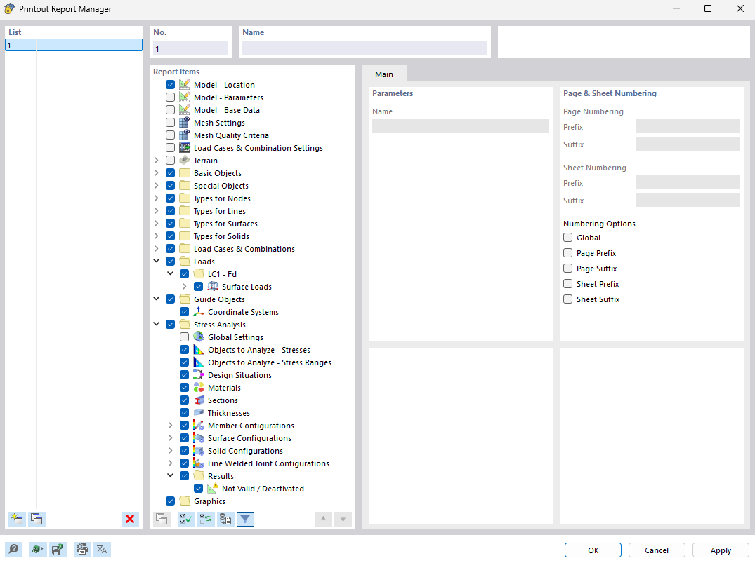
L’image présente le Gestionnaire du rapport d’impression, un outil efficace pour organiser et créer la documentation des projets de construction. Cet outil permet de générer des rapports bien structurés, résumant toutes les données pertinentes du projet. Il est particulièrement utile pour les utilisateurs de logiciels d’ingénierie tels que RFEM et RSTAB afin de produire des rapports précis.
  • Gestionnaire des rapports d’impression
  • Projets de construction
  • Documentation
  • Gestion de projets
  • RFEM
  • RSTAB
  • Logiciel d’ingénierie
Partager