Gestionnaire du rapport d’impression avec chapitres pour la vérification des assemblages acier
Gestionnaire du rapport d’impression avec chapitres pour la vérification des assemblages acier
11.06.2024
050934
  • RFEM 6
  • Assemblages acier pour RFEM 6

Gestionnaire du rapport d’impression avec chapitres pour la vérification des assemblages acier

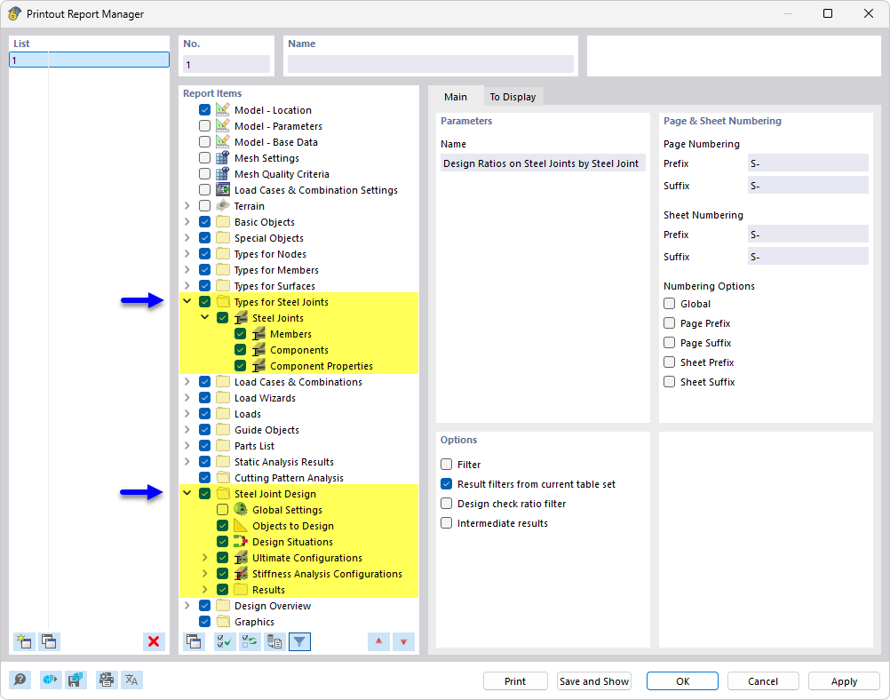
L’image montre le Gestionnaire du rapport d’impression avec une structure détaillée des chapitres axée sur la vérification des assemblages en acier. Des contenus et résultats spécifiques sont illustrés, pertinents pour la vérification et le calcul des assemblages dans les structures en acier.
  • Gestionnaire du rapport d’impression
  • Vérification des assemblages en acier
  • Assemblages acier
Partager