KB 001883 | Vérification des poutres à âme pleine selon l’AISC 360-22 dans RFEM 6
KB 001883 | Vérification des poutres à âme pleine selon l’AISC 360-22 dans RFEM 6
16.07.2024
051563
  • RFEM 6
  • Vérification de l’acier pour RFEM 6
  • Structures en acier
    • Ponts
    • Conception et calcul de structure
    • ANSI/AISC 360

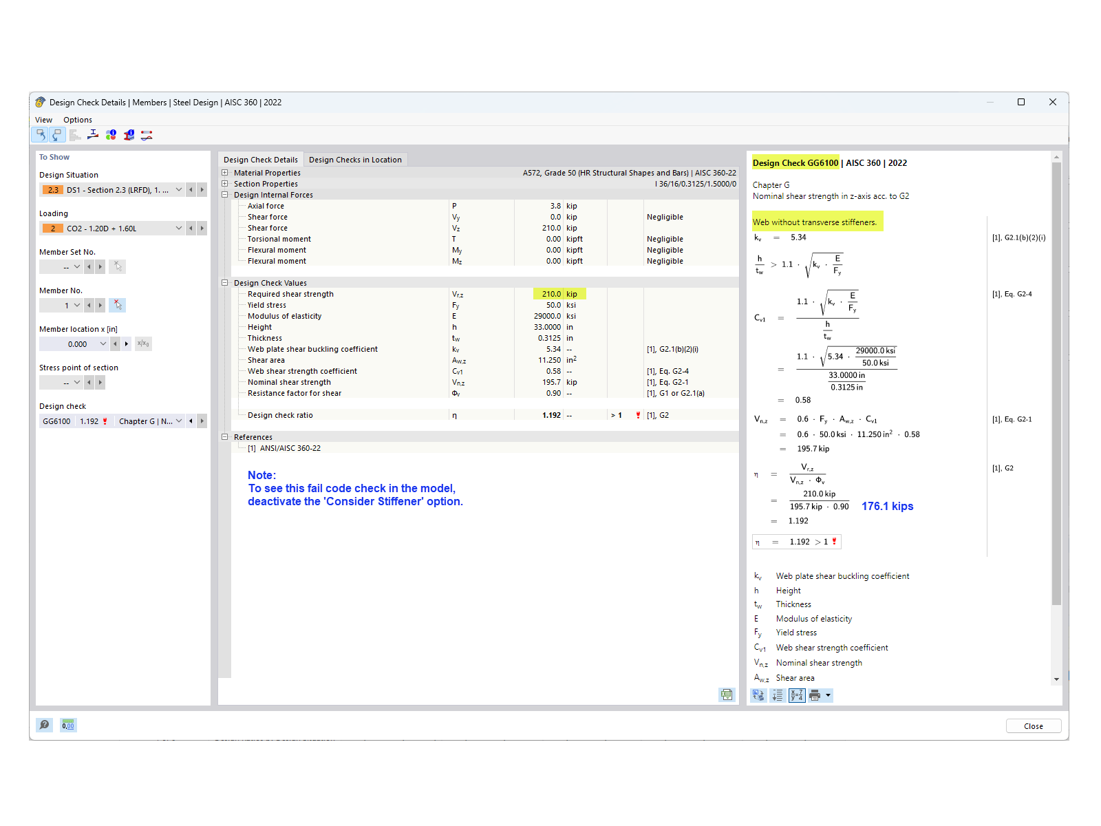
Résistance au cisaillement sans raidisseurs

KB 001883 | Vérification des poutres à âme pleine selon l’AISC 360-22 dans RFEM 6

Utilisé dans
  • Vérification d’une poutre en âme pleine selon l’AISC 360-22 dans RFEM 6
Partager