Fondations en béton et utilisation de filtres de critères de vérification dans les rapports d’impression.
Fondations en béton et utilisation de filtres de critères de vérification dans les rapports d’impression.
25.10.2024
053464
  • RFEM 6

Analyser les options de filtrage des rapports d’impression pour les fondations

Fondations en béton et utilisation de filtres de critères de vérification dans les rapports d’impression.

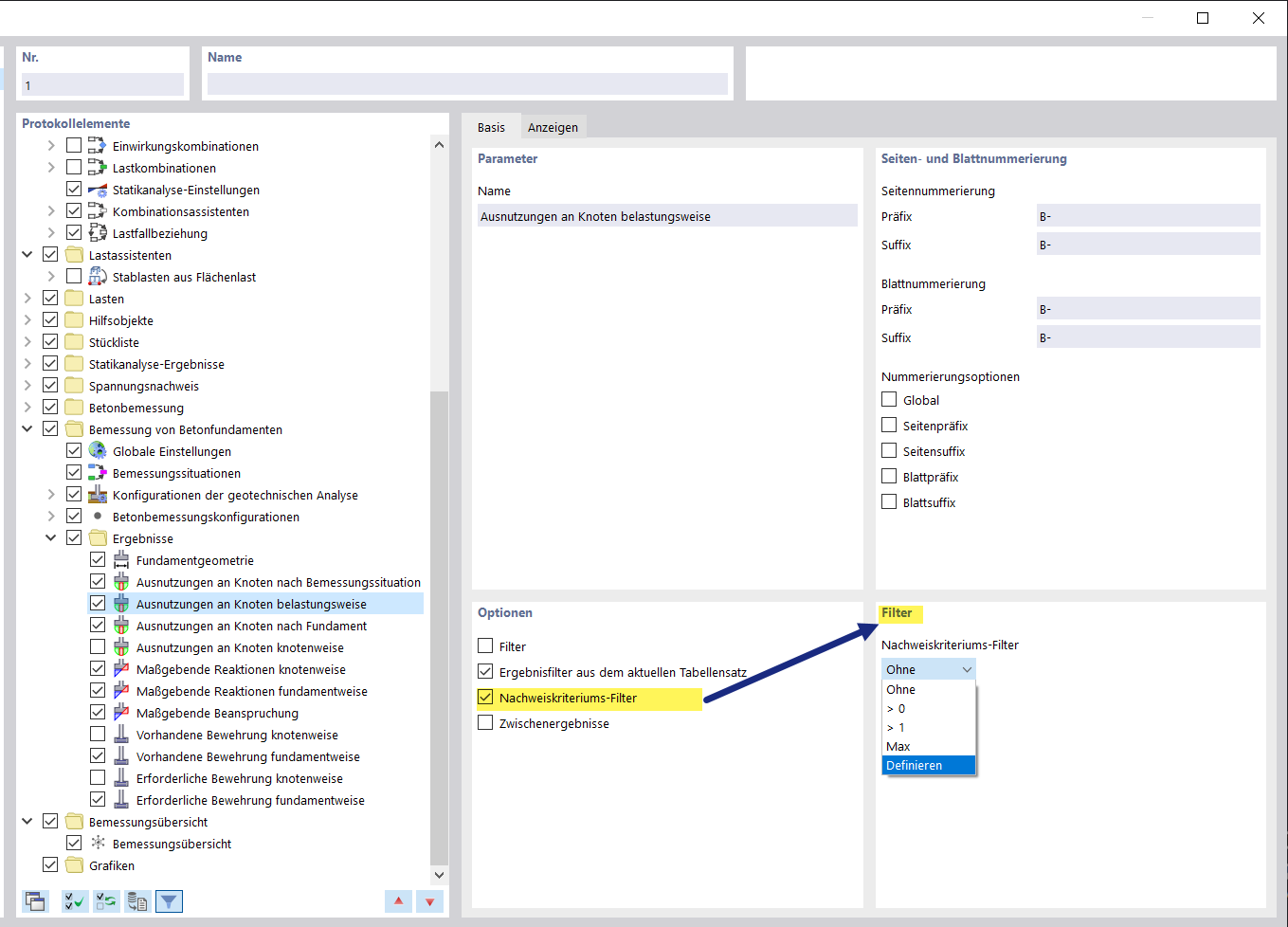
L'image montre une représentation détaillée de fondations en béton, en lien avec un rapport d'impression utilisant des filtres de critères de vérification. Ces filtres permettent un contrôle ciblé de certains critères de vérification lors de l'analyse des structures. L'utilisation de tels filtres est décisive en ingénierie pour vérifier la conformité avec les normes et spécifications.
  • Fondations en béton
  • Filtre de critère de vérification
  • Rapport d’impression
  • Logiciel pour le génie civil
  • Documentation technique
Partager