19.11.2024
053996
  • RFEM 6

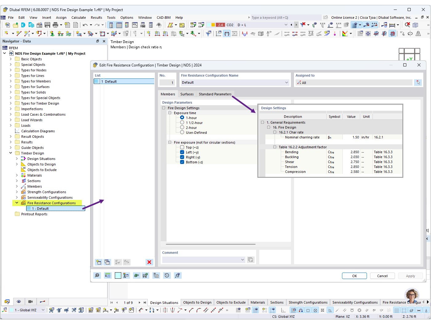
Configurations pour la résistance au feu


Utilisé dans
  • Vérification de la résistance au feu des barres en bois dans RFEM 6
Partager