Image d’interface utilisateur pour l’attribution d’une nouvelle situation de projet aux combinaisons de charges
Image d’interface utilisateur pour l’attribution d’une nouvelle situation de projet aux combinaisons de charges
08.01.2025
054823
  • RFEM 6

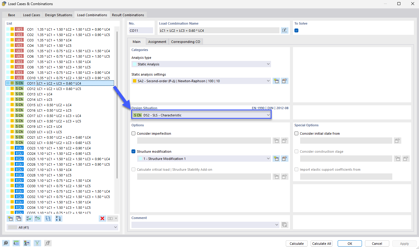
Assigner une nouvelle situation de projet à une combinaison de charge

Image d’interface utilisateur pour l’attribution d’une nouvelle situation de projet aux combinaisons de charges

La représentation montre une interface logicielle où des champs de sélection et des paramètres permettent d’assigner une nouvelle situation de projet à une combinaison de charges. Des contrôles interactifs et des champs de saisie permettent une sélection précise. Une disposition structurée et des marquages colorés facilitent la lisibilité des options de réglage.
  • Assignation de combinaison de charges
  • Nouvelle situation de calcul
  • Assignation de cas de charge
  • Paramètre de l’interface graphique
Partager