Importation automatique des coefficients d’appui élastique | Interaction sol-structure | Coefficients de fondation élastique et combinaison de charges
Importation automatique des coefficients d’appui élastique | Interaction sol-structure | Coefficients de fondation élastique et combinaison de charges
10.02.2025
055356
  • RFEM 6
  • Analyse géotechnique pour RFEM 6

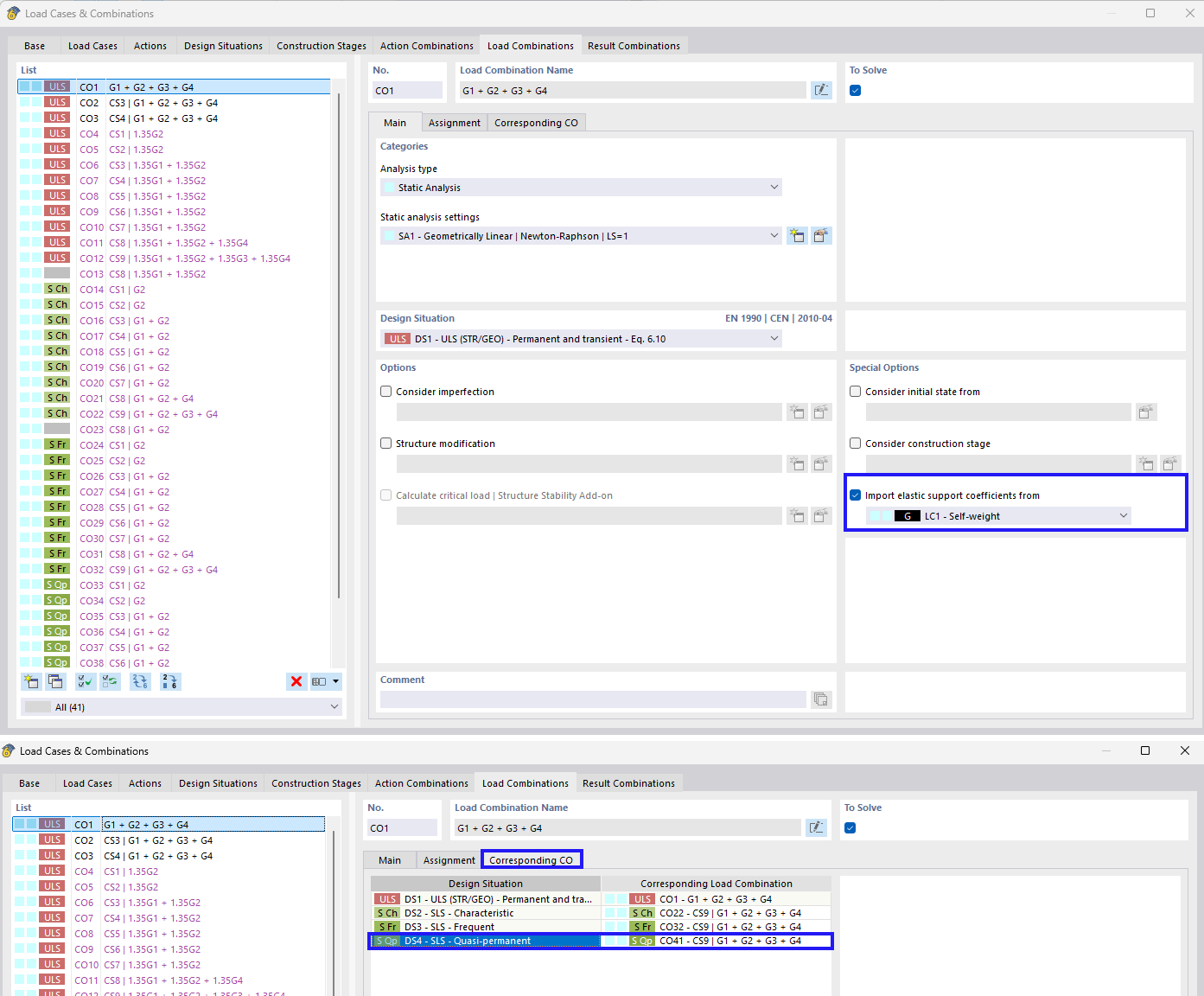
Importation automatique des coefficients d’appui élastique

Importation automatique des coefficients d’appui élastique | Interaction sol-structure | Coefficients de fondation élastique et combinaison de charges

L’image se concentre sur l’importation de coefficients pour les appuis élastiques dans les combinaisons de charges. Elle aborde la prise en compte de l’interaction sol-structure ainsi que des coefficients de fondation spécifiques pour la combinaison de charges.
  • Appui élastique
  • Importation de coefficients
  • Combinaison de charges
  • Interaction sol-structure
  • Coefficient de réaction du sol
Partager