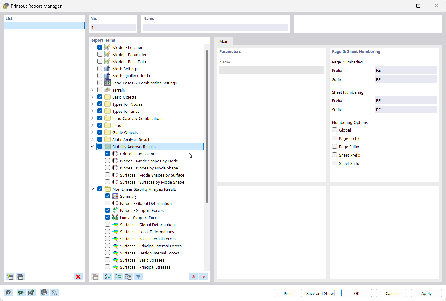
L’image montre comment sélectionner des éléments dans le Gestionnaire d'impression
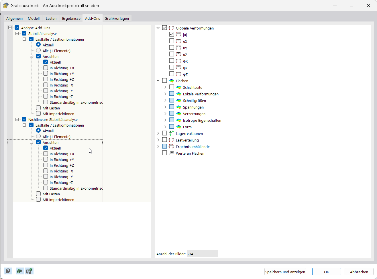
L’application documente les résultats en intégrant des graphiques dans le rapport d’impression
Interface utilisateur pour la création et la gestion de l’impression multiple
L’image montre comment sélectionner des éléments dans le Gestionnaire d'impression
L’application documente les résultats en intégrant des graphiques dans le rapport d’impression
Interface utilisateur pour la création et la gestion de l’impression multiple
05.03.2025
055682
  • RFEM 6
  • Conception et calcul de structure
  • Analyse aux éléments finis
    • Analyse de stabilité

Gestionnaire des rapports d’impression

L’image montre comment sélectionner des éléments dans le Gestionnaire d'impression

L’illustration présente l’interface du gestionnaire d'impression où les éléments de rapport pour documenter les résultats sont sélectionnés. Elle montre des zones fonctionnelles claires et des panneaux de contrôle des données du rapport.
  • Éléments de rapport d’impression dans le gestionnaire de rapport d’impression
  • Documentation des résultats
  • Sélection de données de rapport
  • Interface utilisateur du logiciel
Partager
05.03.2025
055683
  • RFEM 6
  • Conception et calcul de structure
  • Analyse aux éléments finis
    • Analyse de stabilité
Documentation des résultats
L’application documente les résultats en intégrant des graphiques dans le rapport d’impression

Cette fonctionnalité intègre des graphiques de résultats directement dans le rapport de calcul, permettant ainsi une documentation précise. La fonction facilite le transfert structuré des visualisations dans les rapports de calcul.
  • Documentation des résultats
  • Importer des graphiques dans le rapport d’impression
Partager
05.03.2025
055684
  • RFEM 6
  • Conception et calcul de structure
  • Analyse aux éléments finis
    • Analyse de stabilité
Documentation des résultats | Impression multiple
Interface utilisateur pour la création et la gestion de l’impression multiple

L’image montre un écran pour la configuration et l’édition d'impressions multiples. Il présente diverses options de configuration pour la documentation des résultats. L'interface offre des possibilités de saisie directe pour simuler l'impression.
  • Documentation des résultats
  • Créer des impressions multiples
  • Éditer des impressions multiples
  • Interface utilisateur
  • Configuration de l’impression
  • Documentation des résultats
Partager