Remarques sur les références
Remarques sur les références
06.05.2025
056599
  • RFEM 6

Remarques sur les références

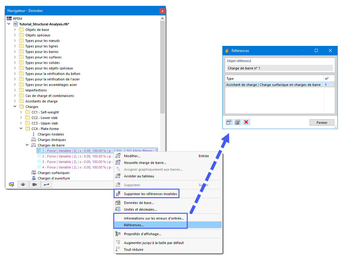
L’image illustre l’utilisation d’un menu contextuel pour appeler les références et l’aide aux erreurs de saisie et références. Elle montre comment les utilisateurs peuvent rapidement obtenir des informations sur des objets de référence spécifiques. Le menu contextuel offre une méthode conviviale de navigation et de recherche d’informations dans l’application logicielle.
  • Menu contextuel
  • Référence
  • Objet de référence
  • Navigateur
Partager