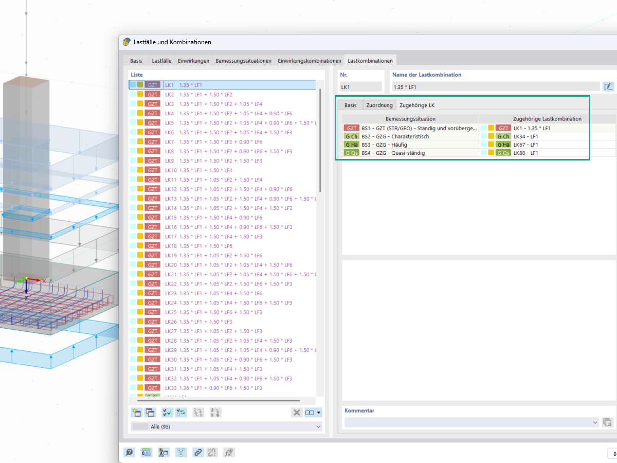
Dans la fenêtre Cas de charges et combinaisons, vous pouvez assigner et modifier les combinaisons de charges associées aux analyses géotechniques, telles que la vérification de la rupture du sol et la vérification de la résistance au cisaillement, sous Combinaisons de charges.
Dans la fenêtre Cas de charges et combinaisons, vous pouvez assigner et modifier les combinaisons de charges associées aux analyses géotechniques, telles que la vérification de la rupture du sol et la vérification de la résistance au cisaillement, sous Combinaisons de charges.
20.05.2025
056793
  • RFEM 6

Combinaisons de charges correspondantes

Dans la fenêtre Cas de charges et combinaisons, vous pouvez assigner et modifier les combinaisons de charges associées aux analyses géotechniques, telles que la vérification de la rupture du sol et la vérification de la résistance au cisaillement, sous Combinaisons de charges.

  • Charges
  • Combinaisons
  • Combinaisons de charges
  • Combinaisons de charges associées
  • Analyses géotechniques
  • Vérification de capacité portante
  • Vérification de glissement
  • Fondations
  • Géotechnique
  • Charges caractéristiques
Partager