Cas de charge de précontrainte
Cas de charge de précontrainte
12.06.2025
057240
  • RFEM 6

Cas de charge de précontrainte

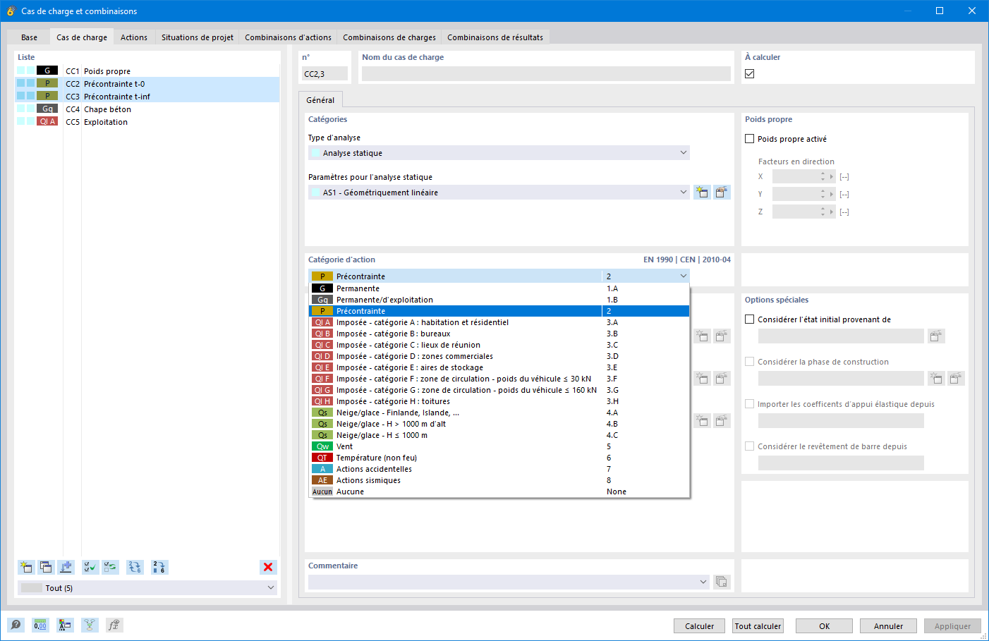
L’image décrit le processus de définition des cas de charge en rapport avec la précontrainte dans une analyse structurale. Elle traite de l’effort de précontrainte, de la précontrainte initiale et des pertes de précontrainte. Ces paramètres sont essentiels pour le calcul précis et la prise en compte des charges dans les structures porteuses. La définition correcte de ces facteurs joue un rôle crucial dans la modélisation et l’analyse des structures de construction.
  • Précontrainte
  • Définir des cas de charges
  • Force de précontrainte
  • Précontrainte initiale
  • Perte de tension
Partager