Génération automatique de combinaisons de charge dans RFEM 6 et RSTAB 9 selon la NTC 2018 avec un logiciel de calcul de structure.
Génération automatique de combinaisons de charge dans RFEM 6 et RSTAB 9 selon la NTC 2018 avec un logiciel de calcul de structure.
25.07.2025
057972
  • RFEM 6

Génération de combinaisons dans RFEM 6 et RSTAB 9 selon la NTC 2018

Génération automatique de combinaisons de charge dans RFEM 6 et RSTAB 9 selon la NTC 2018 avec un logiciel de calcul de structure.

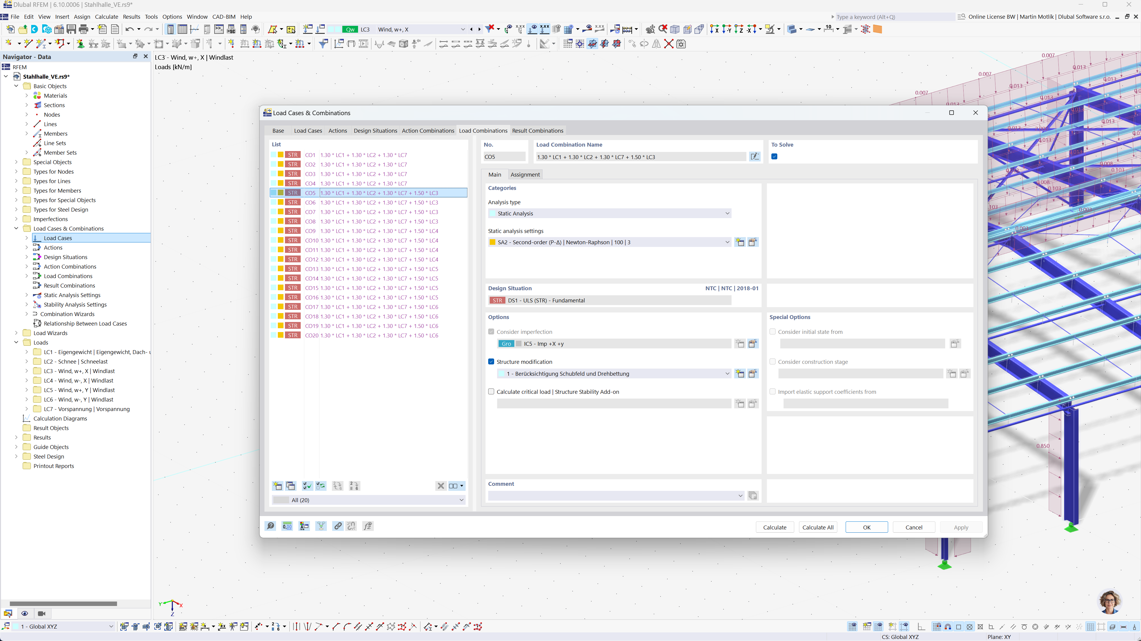
L’image illustre la génération automatique de combinaisons de charges dans RFEM 6 et RSTAB 9 selon la NTC 2018. Elle montre une interface visuelle où les charges sont organisées et combinées selon des critères spécifiés. Cette fonctionnalité aide les ingénieurs à se conformer efficacement aux normes de conception en créant automatiquement toutes les combinaisons de charges nécessaires.
  • Génération de combinaisons
  • NTC 2018
  • Calcul de structure
  • RFEM
  • RSTAB
Partager