Aperçu de la fenêtre de génération des combinaisons de charges dans RFEM 6 et RSTAB 9 selon les normes Eurocode 0.
Aperçu de la fenêtre de génération des combinaisons de charges dans RFEM 6 et RSTAB 9 selon les normes Eurocode 0.
29.07.2025
058025
  • RFEM 6

Génération automatique de combinaisons de charges dans le logiciel de calcul de structures

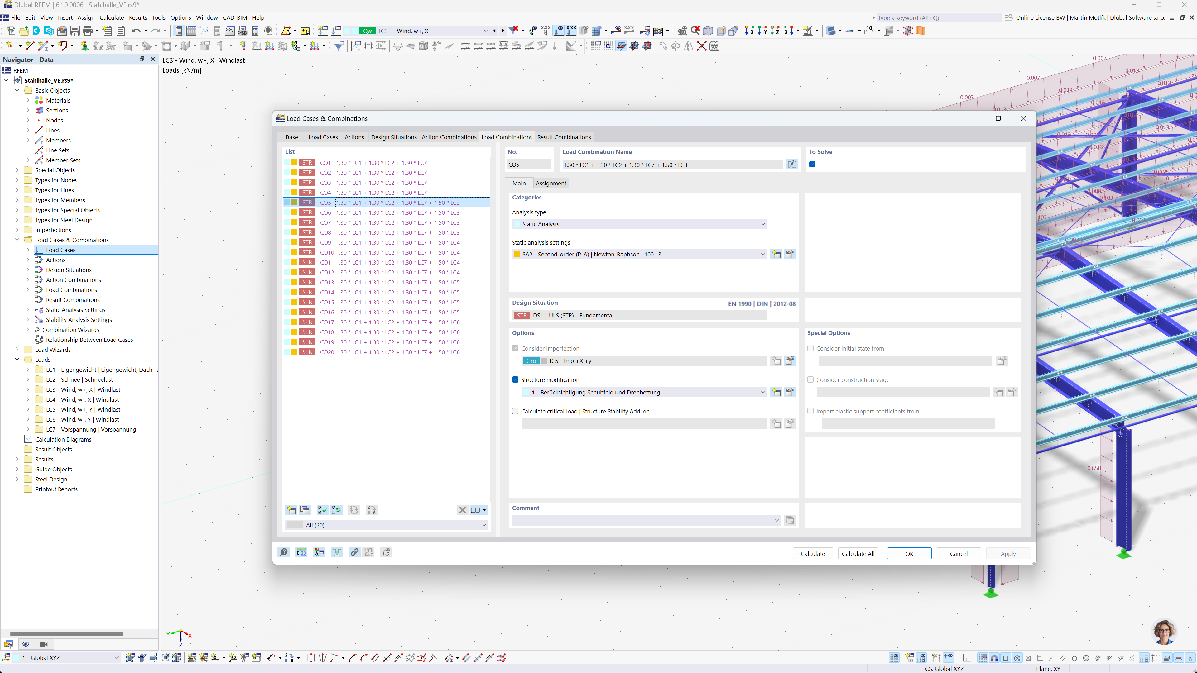
Aperçu de la fenêtre de génération des combinaisons de charges dans RFEM 6 et RSTAB 9 selon les normes Eurocode 0.

L’image montre une interface logicielle pour la génération automatique de combinaisons de charges dans RFEM 6 et RSTAB 9 conformément à l’Eurocode 0. L’interface affiche un tableau avec les données de cas de charge, les règles de combinaison et les paramètres pertinents. Cette fonctionnalité simplifie le processus de création de combinaisons de charges précises, garantissant la conformité avec les directives de l’Eurocode. Le logiciel facilite le calcul de structure efficace pour des projets d’ingénierie complexes.
  • Combinaisons de charges
  • Eurocode 0
  • RFEM 6
  • RSTAB 9
  • Calcul de structure
  • Génération automatique
Partager