Vue détaillée du processus d’automatisation des combinaisons de charges dans RFEM 6 et RSTAB 9, conformément aux normes EN 1990 et BS 5950‑1
Vue détaillée du processus d’automatisation des combinaisons de charges dans RFEM 6 et RSTAB 9, conformément aux normes EN 1990 et BS 5950‑1
23.09.2025
059147
  • RFEM 6

Génération automatique de combinaisons de charges dans RFEM et RSTAB

Vue détaillée du processus d’automatisation des combinaisons de charges dans RFEM 6 et RSTAB 9, conformément aux normes EN 1990 et BS 5950‑1

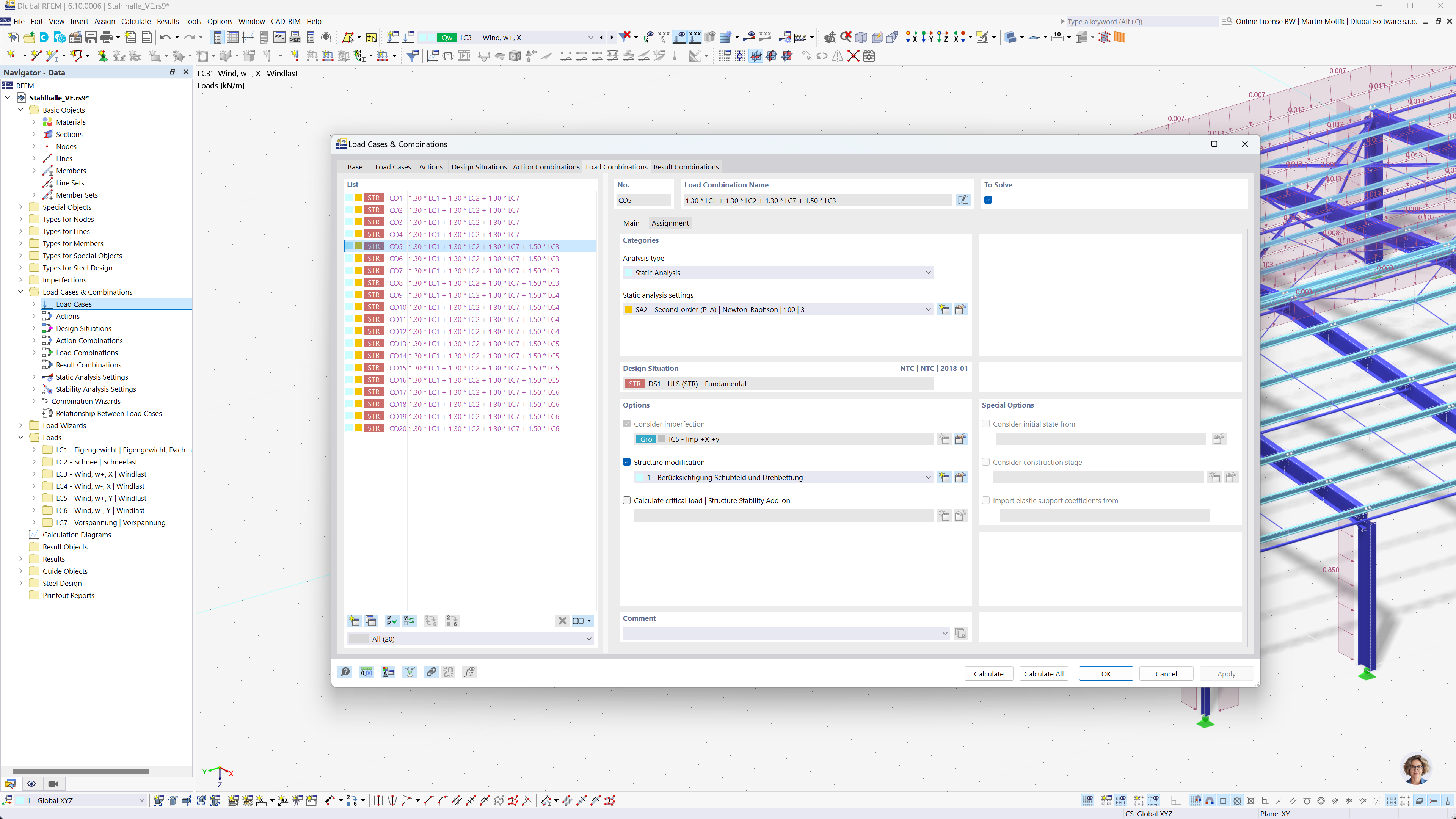
L'image illustre l'automatisation de la création de combinaisons de charges dans les logiciels RFEM 6 et RSTAB 9. Elle met l'accent sur l'application de l'Eurocode 0 et de la norme britannique BS 5950-1 pour les calculs de structures. Le processus est conçu pour rationaliser les calculs et garantir la conformité aux normes d'ingénierie internationales. Cette fonctionnalité améliore l'efficacité et la précision de la modélisation structural.
  • Combinaisons de charges
  • Eurocode 0
  • BS 5950‑1
  • RFEM 6
  • RSTAB 9
Partager