Affichage des combinaisons de charges générées automatiquement dans une interface logicielle multilingue pour le calcul de structure conforme aux normes chinoises.
Affichage des combinaisons de charges générées automatiquement dans une interface logicielle multilingue pour le calcul de structure conforme aux normes chinoises.
29.09.2025
059288
  • RFEM 6

Génération automatique de combinaisons dans RFEM et RSTAB selon les normes chinoises

Affichage des combinaisons de charges générées automatiquement dans une interface logicielle multilingue pour le calcul de structure conforme aux normes chinoises.

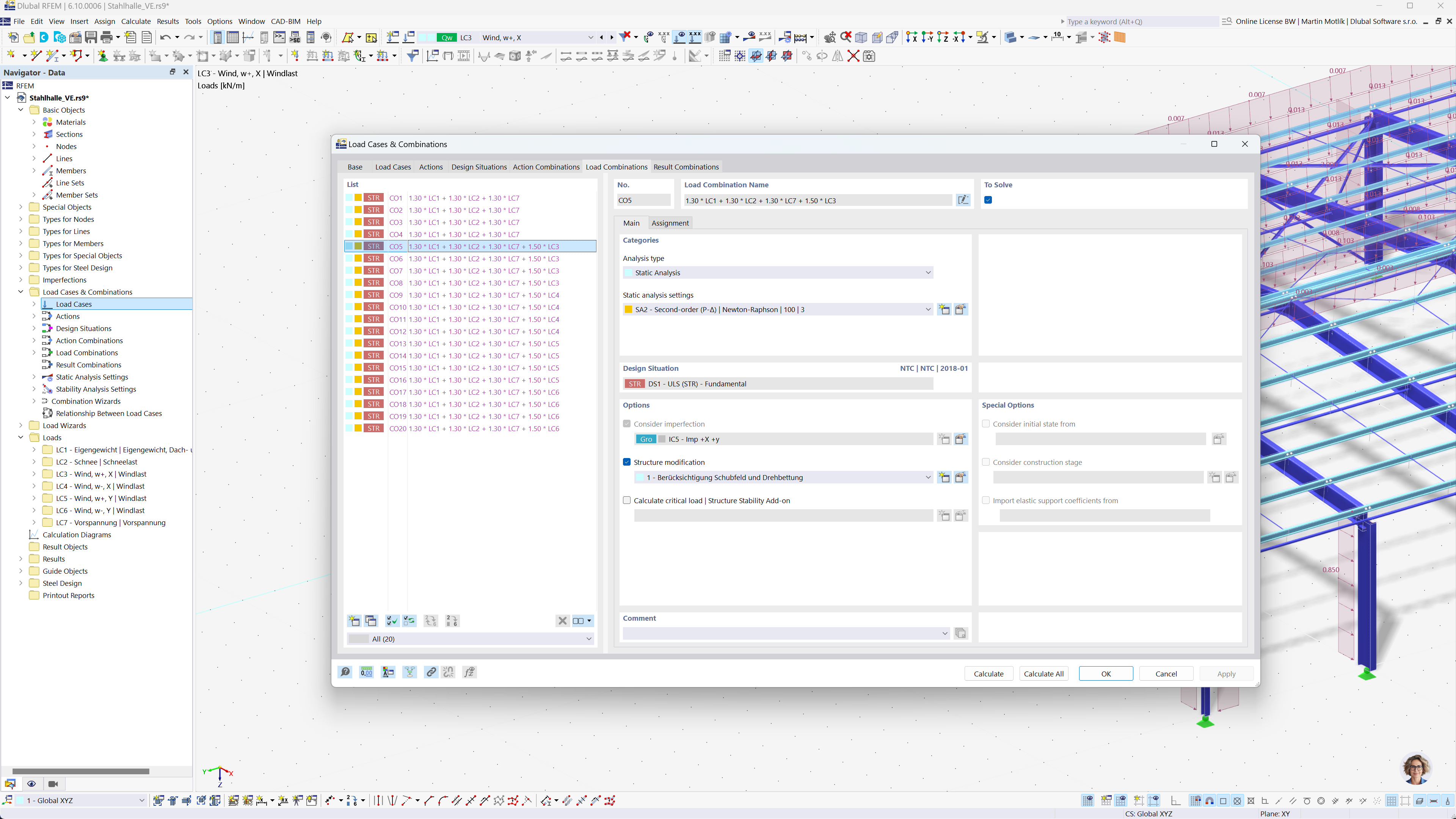
L’image illustre la génération automatique de combinaisons de charges via une interface de logiciel de calcul de structure. Elle montre la conformité avec les normes chinoises GB 55001, GB 55002, GB 50009, GB 50011 et GB 50068. L’interface présente des options détaillées pour créer des combinaisons de charges et de résultats. Cette fonctionnalité aide les ingénieurs à respecter efficacement les codes de construction locaux.
  • Combinaisons de charges
  • Normes chinoises
  • Calcul de structure
  • RFEM
  • RSTAB
  • Logiciel d'ingénierie
Partager