Génération automatique des combinaisons de charges dans RFEM/RSTAB selon la norme NBR 8681, illustrant l’intégration dans le logiciel de calcul de structure
Génération automatique des combinaisons de charges dans RFEM/RSTAB selon la norme NBR 8681, illustrant l’intégration dans le logiciel de calcul de structure
01.10.2025
059318
  • RFEM 6

Génération automatique de combinaisons selon la norme brésilienne NBR 8681

Génération automatique des combinaisons de charges dans RFEM/RSTAB selon la norme NBR 8681, illustrant l’intégration dans le logiciel de calcul de structure

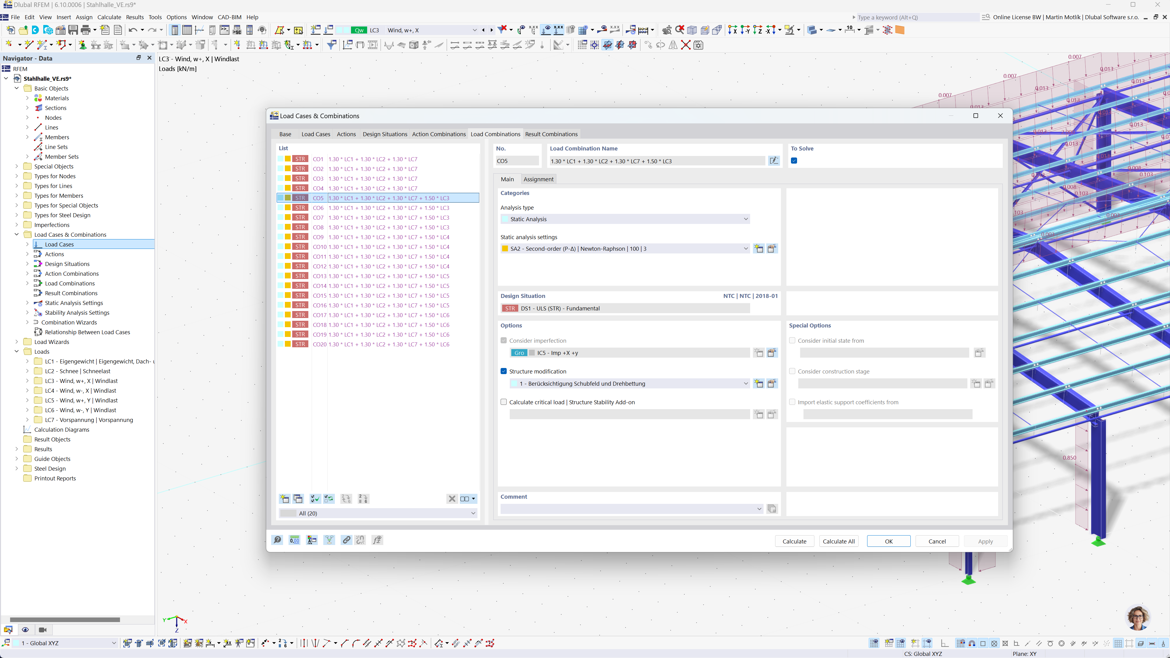
L’image montre les logiciels de calcul de structures RFEM et RSTAB, avec la génération automatique de combinaisons de charges et de résultats selon la norme brésilienne NBR 8681. Cette automatisation facilite la conformité aux réglementations locales en rationalisant le processus de combinaison. La fonction améliore la capacité des ingénieurs à gérer efficacement les tâches de calcul de structure. L’interface du logiciel prend en charge la visualisation des résultats et la gestion efficace de grands ensembles de données.
  • Combinaisons de charges
  • Norme brésilienne NBR 8681
  • Calcul de structure
  • RFEM
  • RSTAB
  • Ingénierie
  • Automatisation logicielle
Partager