RFEM 6 et RSTAB 9 simplifient la génération de combinaisons de charges et de résultats selon l’AS/NZS 1170.0.
RFEM 6 et RSTAB 9 simplifient la génération de combinaisons de charges et de résultats selon l’AS/NZS 1170.0.
02.10.2025
059358
  • RFEM 6

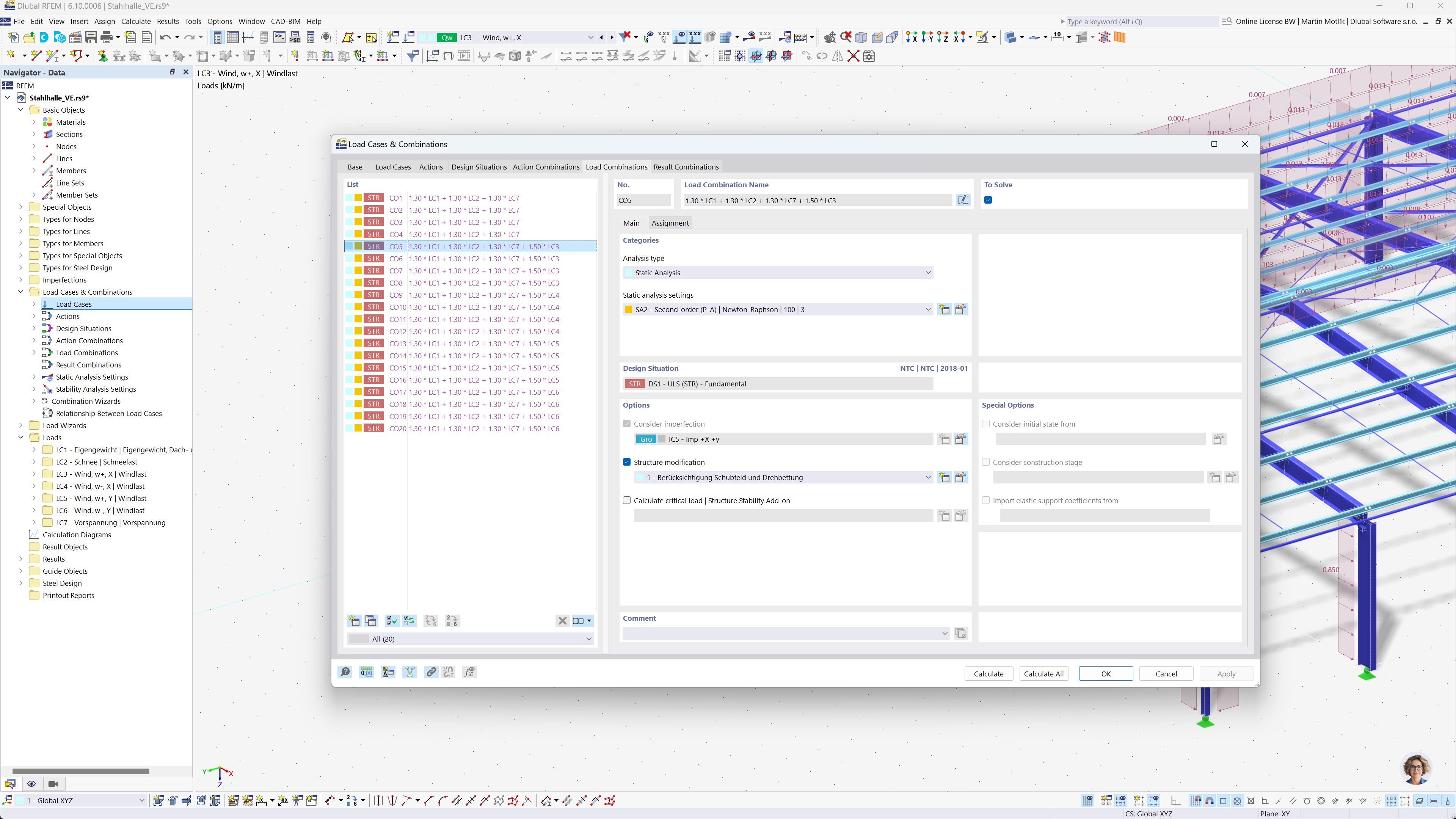
Génération efficace de combinaisons selon les normes australiennes

RFEM 6 et RSTAB 9 simplifient la génération de combinaisons de charges et de résultats selon l’AS/NZS 1170.0.

L’image présente les principales fonctionnalités de RFEM 6 et RSTAB 9, en mettant l’accent sur la génération automatique de combinaisons de charges et de résultats conformément à la norme australienne AS/NZS 1170.0. Ce processus vise à améliorer l’efficacité et la précision des calculs de projet tout en respectant les normes en vigueur. La fonction automatisée est mise en avant comme un outil permettant de gagner du temps et de garantir la conformité aux exigences de la norme.
  • Combinaisons de charges
  • Combinaisons de résultats
  • Normes australiennes
  • AS/NZS 1170.0
Partager