Combinés de charges et de résultats automatisés conformes à la norme russe SP 20.13330 utilisant RFEM 6 et RSTAB 9 pour un calcul de structures précis.
Combinés de charges et de résultats automatisés conformes à la norme russe SP 20.13330 utilisant RFEM 6 et RSTAB 9 pour un calcul de structures précis.
02.10.2025
059359
  • RFEM 6

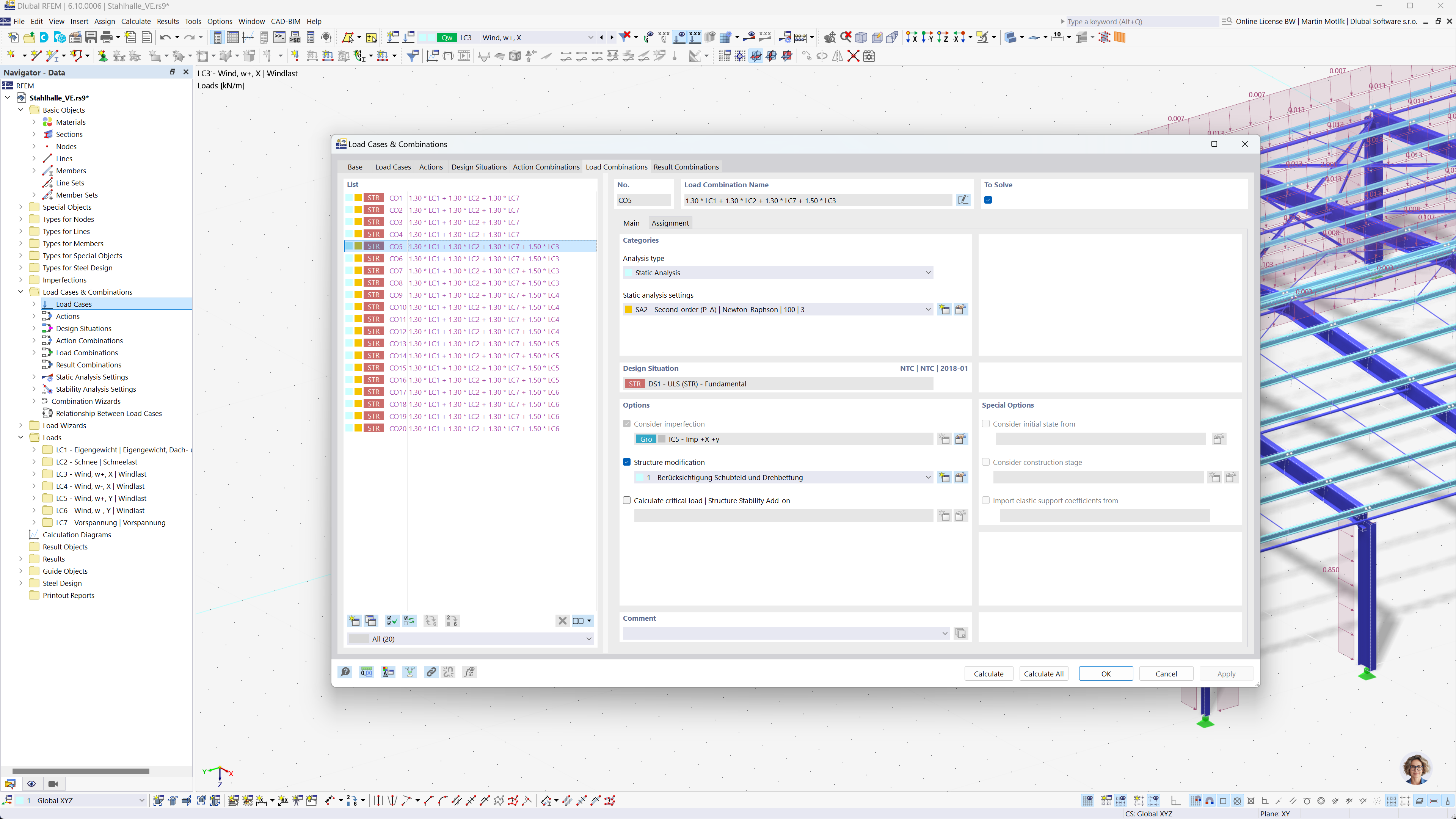
Génération automatique de combinaisons via la norme russe dans l’ingénierie

Combinés de charges et de résultats automatisés conformes à la norme russe SP 20.13330 utilisant RFEM 6 et RSTAB 9 pour un calcul de structures précis.

L’image montre comment les logiciels RFEM 6 et RSTAB 9 peuvent automatiser la création de combinaisons de charges et de résultats selon la norme russe SP 20.13330. La fonctionnalité aide les ingénieurs à respecter les règlements complexes russes de manière efficace et précise. Ce processus garantit des calculs rapides et sans erreurs. L’accent est mis sur l’augmentation de la productivité et le respect des normes.
  • Normes russes
  • Combinaisons de charges
  • Analyse de structure
  • SP 20.13330
  • RFEM
  • RSTAB
  • Calculs automatisés
Partager