Considération des charges à court terme avec la fonction État Initial
Considération des charges à court terme avec la fonction État Initial
14.11.2025
060134
  • RFEM 6

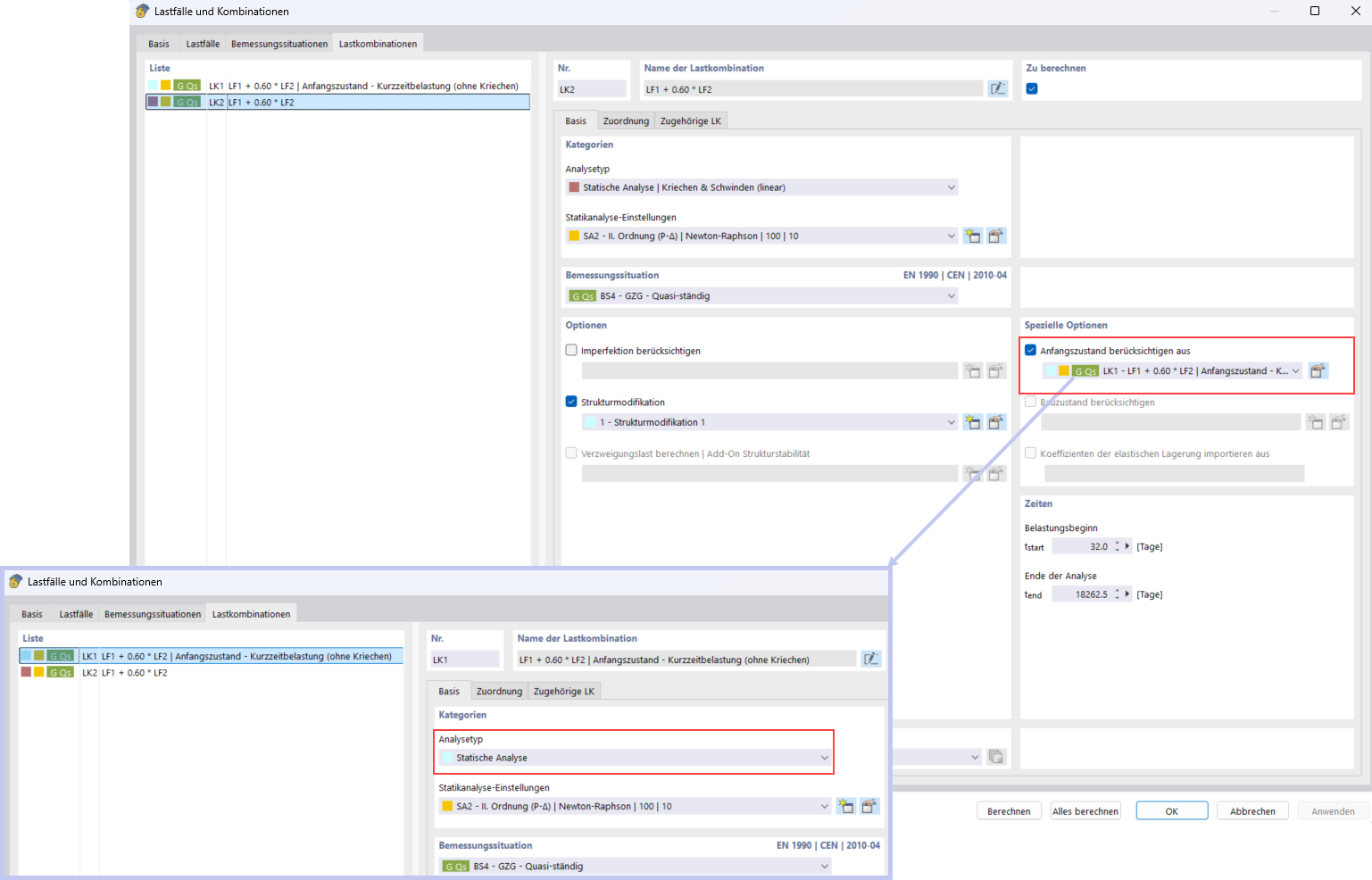
Considération du chargement à court terme avec la fonction État initial

Considération des charges à court terme avec la fonction État Initial

Partager