Fonction d’exportation de tableau vers le format JSON, montrant la sélection de structure de données pour une gestion des données efficace.
Fonction d’exportation de tableau vers le format JSON, montrant la sélection de structure de données pour une gestion des données efficace.
11.12.2025
060630
  • RFEM 6

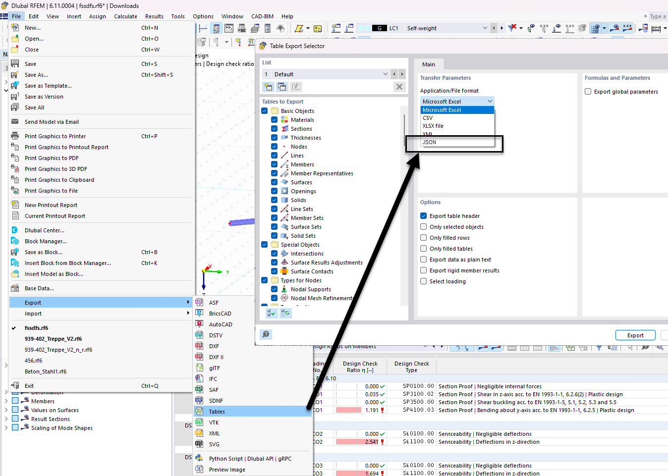
Sélecteur de tableau pour exportation JSON

Fonction d’exportation de tableau vers le format JSON, montrant la sélection de structure de données pour une gestion des données efficace.

L’image illustre l’interface de sélection de données tabulaires à exporter au format JSON dans un logiciel d’ingénierie. La fonction permet aux utilisateurs de personnaliser les tables de données à inclure dans l’exportation. Diverses options de gestion des données via JSON sont visibles.
  • Exportation JSON
  • Sélecteur de tables
  • Structure de données
  • Logiciel d’ingénierie
  • Options d’exportation
Partager