Écran montrant l’interface des paramètres globaux pour le calcul de structure.
Écran montrant l’interface des paramètres globaux pour le calcul de structure.
11.12.2025
060632
  • RFEM 6

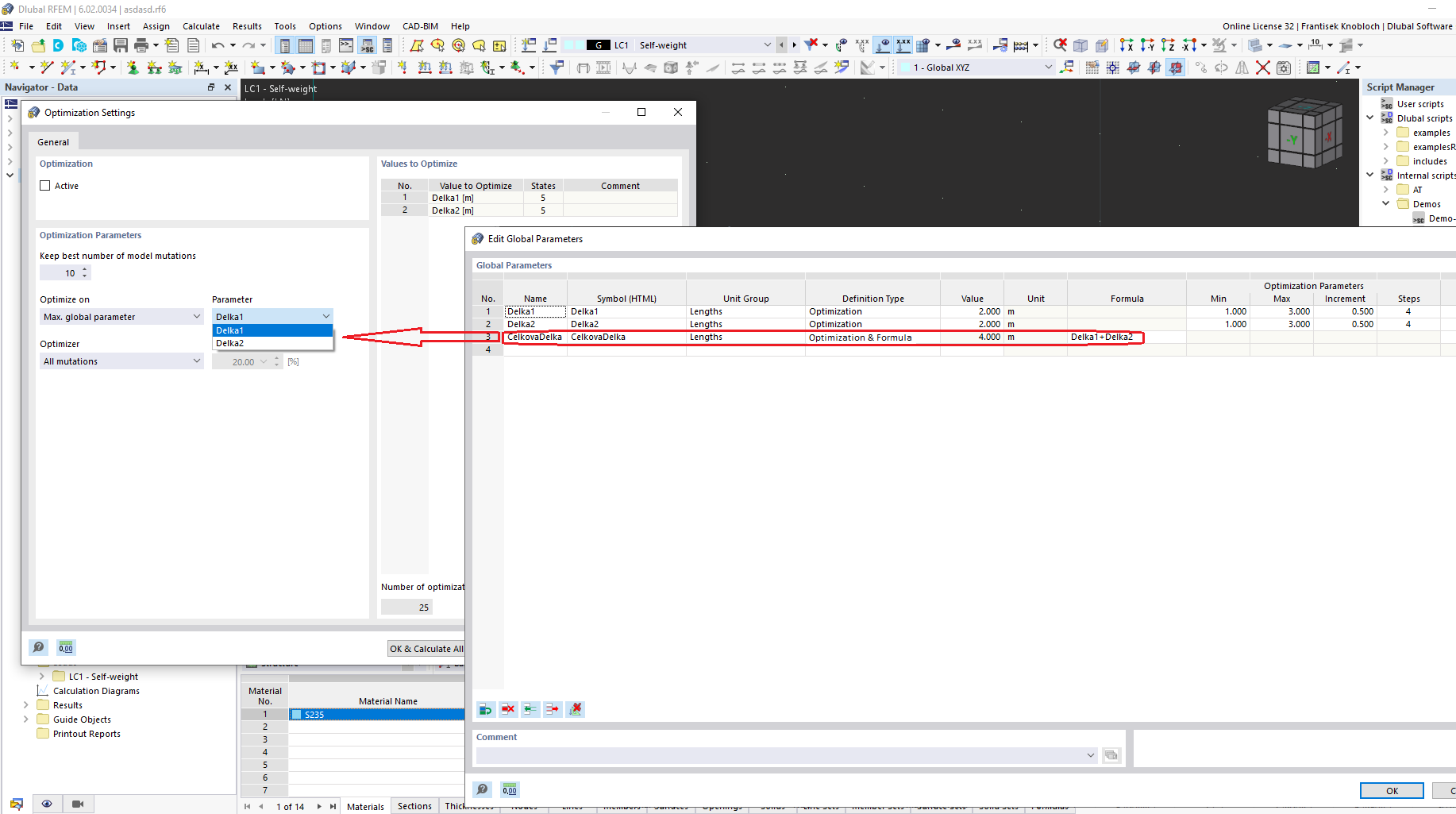
Interface de modification des paramètres globaux

Écran montrant l’interface des paramètres globaux pour le calcul de structure.

L’image représente une interface utilisée pour modifier les paramètres globaux dans un logiciel de calcul de structures. Le programme offre des options pour ajuster divers paramètres intégrés à la modélisation et aux simulations structurelles. Ces paramètres sont essentiels pour des calculs d’analyse et de conception précis. L’interface inclut probablement des champs pour entrer et gérer les données clés liées aux exigences du projet.
  • Paramètres globaux
  • Calcul de structure
  • Logiciel d’ingénierie
  • Modification de paramètre
Partager